205x
005983
2025-03-04

Documentação

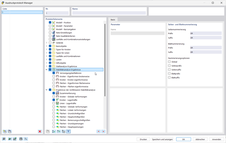
Os resultados de uma análise de estabilidade podem ser processados em conjunto com os resultados do programa principal e de outros módulos. As funções frequentemente utilizadas são:

Imprimir

... que permitem uma visualização clara dos dados de entrada e resultados em tabelas e gráficos. Os passos habituais são:

  • crie um novo relatório de impressão e selecione os conteúdos relevantes ('itens do relatório').
  • transferir os gráficos selecionados para o relatório de impressão
  • criar e editar impressões múltiplas; consulte a FAQ

Imprimir a série de imagens dos resultados :

Pode aceder a todas as funções de impressão através da barra de menu → Ficheiro ou através do botão Imprimir Botão Imprimir lista na barra de ferramentas superior.

Encontra mais informação sobre a utilização dos relatórios de impressão para a documentação de um projeto no Manual do RFEM troca de dados.

Exp

... permite transferir dados do modelo e dos resultados para outros formatos. Uma opção para transferir os dados de forma tabular - por exemplo, como um ficheiro xlsx - está disponível através da barra de menu → Exportar → Tabelas.

Exportar tabelas :

Encontra mais informações sobre a exportação de dados no manual do RFEM.

Capítulo principal