205x
005983
2025-03-04

Dokumentacja

Wyniki analizy stateczności mogą być przetwarzane razem z wynikami programu głównego i innych rozszerzeń. Często używane funkcje to:

Drukuj

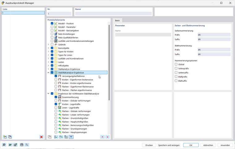
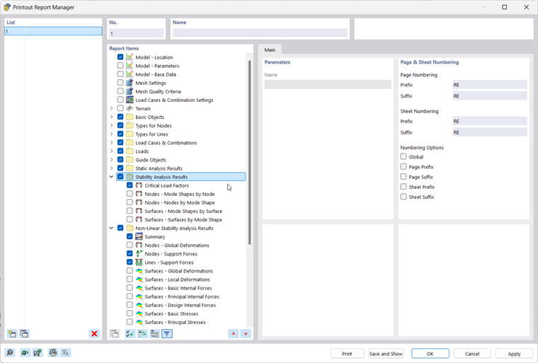
...umożliwia przejrzyste wyświetlanie danych wejściowych i wyników w formie tabelarycznej i graficznej. Zazwyczaj wykonuje się następujące kroki:

  • utwórz nowy protokół wydruku i wybierz odpowiednią zawartość ('Pozycje raportu').
  • przenieść wybrane grafiki do protokołu wydruku
  • tworzenie i edytowanie wielu wydruków; patrz FAQ

Seria obrazów wyników drukowania :

Wszystkie funkcje drukowania można wywołać za pomocą menu → Plik lub za pomocą przycisku Drukuj Przycisk Drukuj listę w górnym pasku narzędzi.

Więcej informacji na temat stosowania protokołów wydruku do dokumentacji projektu można znaleźć w instrukcji obsługi programu RFEM https://dlubal.com/pl/pliki-do-pobrania-i-informacje/dokumenty/instrukcje-online/rfem-6/000363.

Eksport

... umożliwia przenoszenie danych modelu i wyników do innych formatów. Jedną z opcji transferu danych w formie tabelarycznej - na przykład jako pliku xlsx - jest menu → Eksportować → Tabele.

Eksport tabel :

Więcej informacji na temat eksportowania danych można znaleźć w podręcznika programu RFEM.

Rozdział nadrzędny