205x
005983
2025-03-04

Documentazione

I risultati di un'analisi di stabilità possono essere elaborati insieme ai risultati del programma principale e di altri add-on. Le funzioni utilizzate di frequente sono:

Stampa

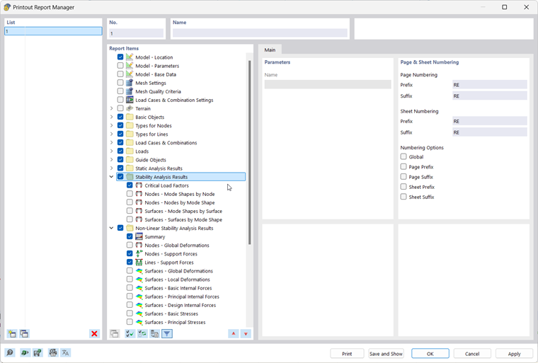
... consente una chiara visualizzazione dei dati di input e dei risultati in forma tabellare e grafica. I soliti passaggi sono:

  • crea una nuova relazione di calcolo e seleziona i contenuti pertinenti ('Elementi della relazione').
  • trasferisce il grafico selezionato alla relazione di calcolo
  • creare e modificare più stampe; vedi FAQ

Stampa serie di immagini dei risultati :

È possibile accedere a tutte le funzioni di stampa tramite la barra dei menu → File o utilizzando il pulsante Stampa Pulsante Stampa elenco nella barra degli strumenti superiore.

Ulteriori informazioni sull'utilizzo delle relazioni di calcolo per la documentazione di un progetto sono disponibili nel RFEM manual.

Esportazione

... consente di trasferire i dati del modello e dei risultati in altri formati. Un'opzione per trasferire i dati in forma tabellare, ad esempio come file xlsx, è disponibile tramite la barra dei menu → Esporta → Tabelle.

Esportazione di tabelle :

Ulteriori informazioni sull'esportazione dei dati sono disponibili nel RFEM Manual.

Capitolo principale