205x
005983
4. März 2025

Dokumentation

Die Ergebnisse einer Stabilitätsanalyse können gemeinsam mit den Ergebnissen des Hauptprogramms und anderer Add-Ons aufbereitet werden. Häufig genutzte Funktionen sind:

Drucken

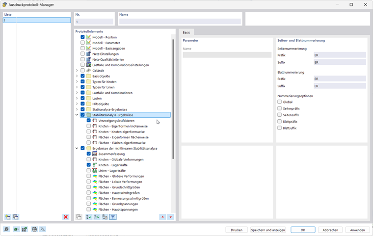
… ermöglicht eine übersichtliche Darstellung der Eingabedaten und Ergebnisse in tabellarischer und grafischer Form. Übliche Schritte sind:

  • neues Ausdruckprotokoll anlegen und relevante Inhalte ('Protokollelemente') auswählen
  • ausgewählte Grafiken in das Ausdruckprotokoll übernehmen
  • Mehrfachdrucke anlegen und bearbeiten; siehe FAQ

Bildstrecke Ergebnisse drucken:

Sämtliche Druckfunktionen erreichen Sie über die Menüleiste → Datei oder über den Drucken-Button Listenschaltfläche Drucken in der oberen Symbolleiste.

Mehr Informationen zur Nutzung von Ausdruckprotokollen für die Dokumentation eines Projekts finden Sie im RFEM Handbuch.

Exportieren

… ermöglicht eine Übertragung von Modell- und Ergebnisdaten in andere Formate. Eine Möglichkeit zur Datenübertragung in tabellarischer Form – beispielweise als xlsx Datei – erreichen Sie über die Menüleiste → Exportieren → Tabellen.

Bild Tabellen exportieren:

Mehr Informationen zum Export von Daten finden Sie im RFEM Handbuch.

Übergeordnetes Kapitel