稳定性分析的结果可以与主软件和其他模块的结果一起处理。 经常使用的功能有:
打印
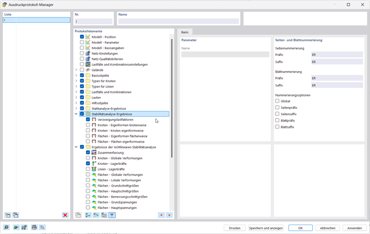
... 可以以表格和图形的形式清楚地显示输入数据和结果。 通常的步骤是:
- 创建新的打印报告并选择相关内容('报告项目')。
- 将所选图形导入到计算书中
- 创建和编辑多重打印;见 https://dlubal.com/zh/support-and-learning/support/faq/005646 常见问题解答]
打印结果图片系列:
通过菜单栏 → 文件或使用打印按钮可以访问所有打印功能。
。
更多关于使用项目文档打印报告的信息可以参见RFEM manual [SCHOOL.INSTITUTION]
导出
... 可以将模型和结果数据转换为其他格式。 通过菜单栏 → 导出 → 表格可以以表格形式传输数据,例如 xlsx 文件。
导出表:
有关导出数据的更多信息,请参见RFEM 手册。