196x
005983
4.3.2025

Dokumentace

Výsledky posouzení stability lze zpracovávat společně s výsledky hlavního programu a dalších addonů. Často používané funkce jsou:

Tisk

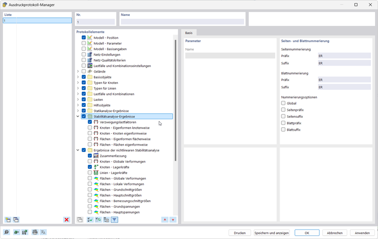
... umožňuje přehledné zobrazení vstupních dat a výsledků v tabulkové i grafické podobě. Obvyklé kroky jsou:

  • vytvořte nový tiskový protokol a vyberte příslušný obsah ('Položky protokolu').
  • přenést vybrané obrázky do tiskového protokolu
  • vytvářet a upravovat vícenásobné tisky; viz FAQ

Tisk série obrázků výsledků :

Všechny tiskové funkce jsou přístupné z hlavní nabídky → Soubor nebo pomocí tlačítka Tisk Tlačítko Tisk seznamu v horním panelu nástrojů.

Další informace o použití tiskových protokolů pro dokumentaci projektu najdete v manuálu k programu RFEM.

Export

... umožňuje převádět údaje o modelu a výsledcích do jiných formátů. Možnost převést data v tabulkové podobě - například jako soubor xlsx - je k dispozici v hlavní nabídce → Export → Tabulky.

Export tabulek :

Další informace o exportu dat najdete v RFEM manuálu.

Nadřazená kapitola