184x
000515
2024-06-04

打印报告

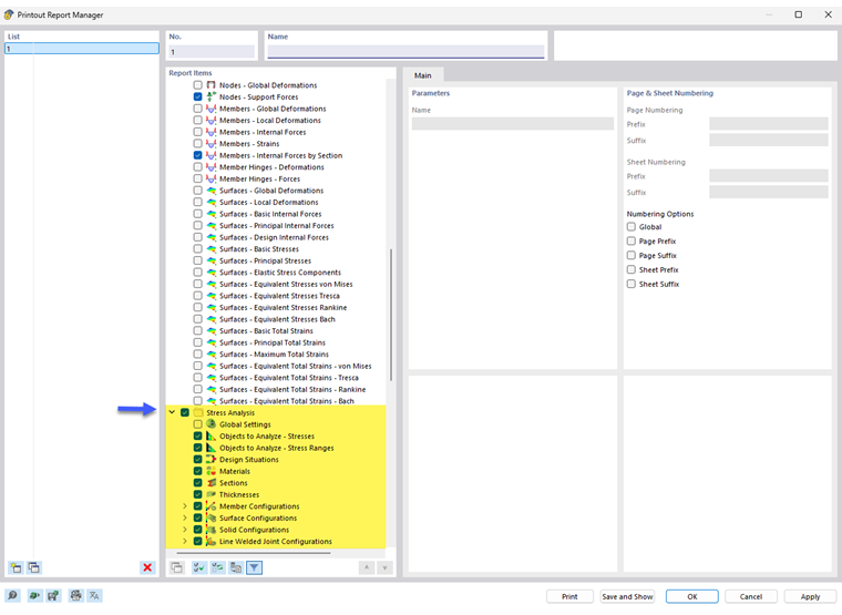
在计算书管理器中提供了在程序界面中显示的所有应力-应变分析表格。

除了对象和配置的输入数据外,在导航器报告中还包含应力、应力范围和应变的结果。 使用复选框可以定义文档所需的表格。

您还可以使用筛选选项来自定义表格输出。 您可以按特定标准筛选结果表:

  • 对象 按编号或对象选择筛选
  • 结果筛选使用与 结果表管理器
  • 结果值的设计利用率过滤

带有应力方程的 结果详细信息也可以集成在打印报告中。 使用'设计验算详细信息'对话框中的相应列表按钮 立即打印 .

在打印报告的打印预览中,可以检查数据,调整数据顺序,添加图形和文本。

上级章节