184x
000515
2024-06-04

Протокол результатов

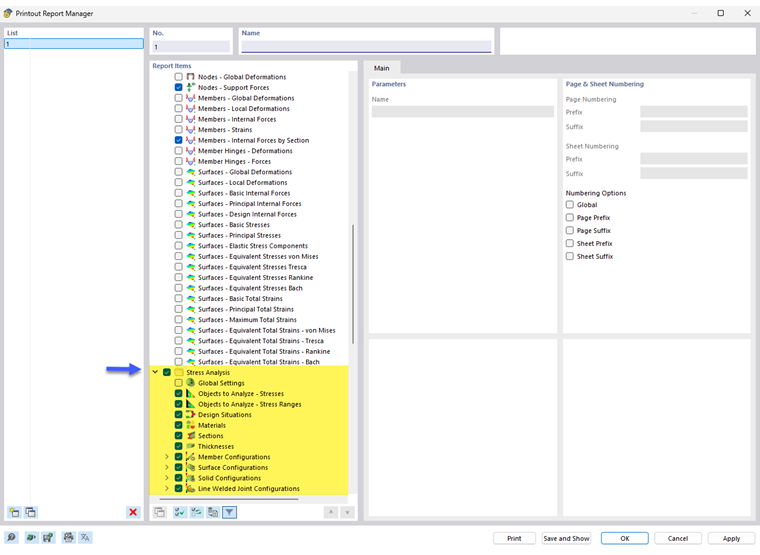
Диспетчер протокола результатов содержит все таблицы расчета напряжений-деформаций, которые также отображаются в интерфейсе программы.

В дополнение к входным данным для объектов и конфигураций, навигатор содержит элементы протокола для результатов напряжений, диапазонов напряжений и деформаций, если это применимо. Используйте флажки для задания таблиц, необходимых для документации.

Вы также можете использовать параметры фильтра для настройки табличных результатов. Вы можете фильтровать таблицы результатов по определённым критериям:

Форму Подробности результатов с уравнениями напряжений можно также включить в протокол результатов. Используйте соответствующую кнопку в списке диалогового окна 'Подробности расчетной проверки' Распечатать сразу .

В предпросмотре протокола результатов можно проверить и правильно упорядочить данные, а также добавить графику и текст.

Совет

Функции протокола результатов описаны в Разделе {%ref#/ru/skachat-i-info/dokumenty/rukovodstva-online/rfem-6/000363 протоколы результатов]] руководства пользователя RFEM.

Исходная глава