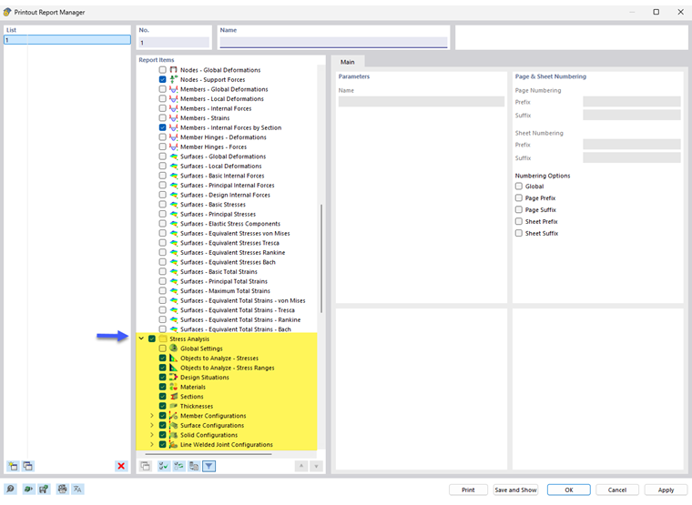
O gestor de relatórios de impressão providencia todas as tabelas da análise tensão-deformação que também são apresentadas na interface do programa.
Além dos dados de entrada para os objetos e configurações, o navegador contém elementos de relatório para os resultados de tensões, intervalos de tensões e deformações, se aplicável. Utilize as caixas de seleção para definir as tabelas que necessita para a documentação.
Também pode utilizar as opções de filtro para ajustar a saída das tabelas. Pode filtrar as tabelas de resultados por um critério específico:
- Objeto filtrar por seleção de objetos ou números
- Filtro de resultados com as mesmas opções de filtro do manual Gestor de tabela de resultados
- Filtro do critério de verificação para valores de resultados
Os {%>000523 Detalhes do resultado]] com as equações de tensão também podem ser integrados no relatório de impressão. Utilize a lista de botões correspondente na caixa de diálogo 'Detalhes da verificação do dimensionamento'
.
Na pré-visualização do relatório de impressão, é possível verificar, organizar corretamente os dados e adicionar gráficos e textos.