184x
000515
04-06-2024

El informe

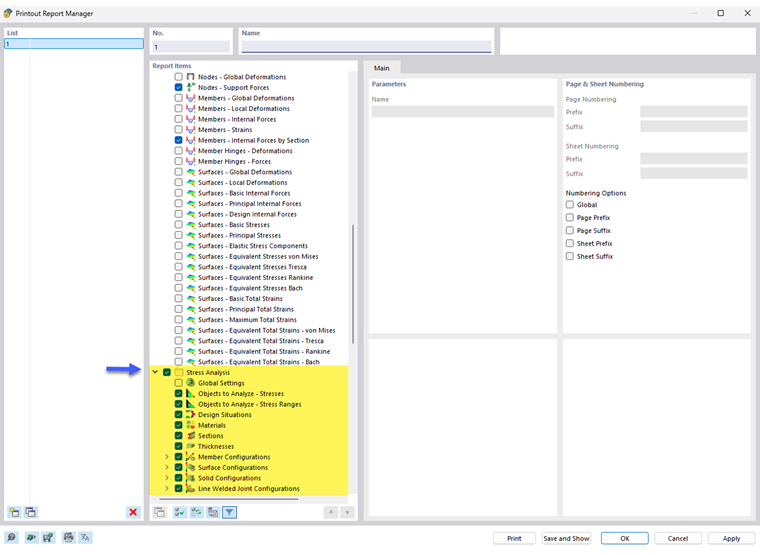
El administrador de informes proporciona todas las tablas del análisis tensión-deformación que también se muestran en la interfaz del programa.

Además de los datos de entrada para los objetos y configuraciones, el navegador contiene los elementos del informe para los resultados de las tensiones, carreras de tensión y deformaciones, si corresponde. Utilice las casillas de verificación para definir las tablas que necesita para la documentación.

También puede usar las opciones de filtro para personalizar la salida tabular. Puede filtrar las tablas de resultados por criterios específicos:

  • Filtro de objetos por número o selección de objetos
  • Filtro de resultados con las mismas opciones de filtro que en el Administrador de tablas de resultados
  • Filtro de la razón de comprobación de cálculo para valores de resultados

Los Detalles de resultados con las ecuaciones de tensión también se pueden integrar en el informe. Use el botón de lista correspondiente en el cuadro de diálogo 'Detalles de comprobación de diseño' Imprimir inmediatamente .

En la vista previa de impresión del informe, puede comprobar los datos, organizarlos correctamente y agregar gráficos y textos.

Consejo

Las funciones del informe se describen en el capítulo informes del manual de RFEM.

Capítulo principal