137x
000515
2024-06-04

Protokół wydruku

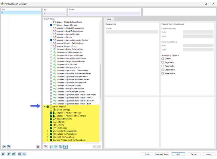
W menedżerze protokołu wydruku dostępne są wszystkie tabele analizy naprężeniowo-odkształceniowej, które są również wyświetlane w interfejsie programu.

Oprócz danych wejściowych dla obiektów i konfiguracji nawigator zawiera elementy protokołu dla wyników naprężeń, zakresów naprężeń i odkształceń. Przy użyciu pól wyboru należy określić, które tabele będą potrzebne do dokumentacji.

W celu dostosowania wyników tabelarycznych można również użyć opcji filtrowania. Tabele wyników można filtrować według określonych kryteriów:

  • Obiekt filtr według numeru lub wyboru obiektu
  • Filtr wyników z takimi samymi opcjami filtrowania, jak w Menedżer tabeli wyników
  • Filtr stopnia wykorzystania warunku projektowego dla wartości wyników

Szczegóły wyników wraz z równaniami naprężeń można również zintegrować z protokołem wydruku. W tym celu należy użyć odpowiedniego przycisku listy w oknie dialogowym 'Szczegóły warunku projektowego' Natychmiast wydrukuj .

W podglądzie wydruku można sprawdzić dane, odpowiednio je uporządkować oraz dodać grafiki i teksty.

Wskazówka

Funkcje protokołu wydruku są opisane w rozdziale protokoły wydruku instrukcji obsługi programu RFEM.

Rozdział nadrzędny