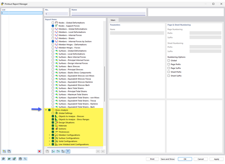
Ve správci tiskových protokolů jsou k dispozici všechny tabulky analýzy napětí-přetvoření, které se zobrazí také v rozhraní programu.
Kromě vstupních dat pro objekty a konfigurace obsahuje navigátor také prvky protokolu pro výsledky napětí, rozkmitů napětí a případně přetvoření. Pomocí zaškrtávacích políček můžete definovat tabulky, které potřebujete pro dokumentaci.
Pomocí možností filtrování lze také upravit tabulkový výstup. Tabulky výsledků lze filtrovat podle určitých kritérií:
- Objekt filtrovat podle čísla nebo výběru objektů
- Filtr výsledků se stejnými možnostmi filtrování jako v Správce výsledkových tabulek
- Filtr posudku pro výsledné hodnoty
Do tiskového protokolu lze integrovat také Detaily výsledků s rovnicemi napětí. Použijte příslušné tlačítko v seznamu v dialogu 'Detaily posudku'
.
V náhledu tiskového protokolu můžete zkontrolovat údaje, vhodně je uspořádat a přidat obrázky a texty.