331x
006022
2025-06-03

预应力荷载工况

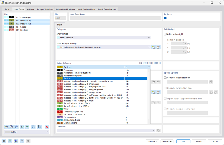
建议将预应力钢绞线的预应力分成一个或多个荷载工况单独管理。这样可以正确地设置部分安全系数,并在荷载或结果组合中进行符合规范的考虑。该概念在RFEM手册的Lastfälle und Kombinationen章节中详细描述。

例如,您可以创建荷载工况“预应力 t0”和“预应力 tinf”,以表示张拉后立即的预应力状态,并考虑时间相关的预应力损失(摩擦、滑移、弹性缩短、松弛、蠕变、收缩)。

钢绞线沿杆件长度的预应力损失还取决于以下边界条件:

  • 预应力类型(预拉/后张)
  • 钢绞线的几何形状
  • 截面的摩擦参数
  • 锚固和张拉逻辑
  • 比率 σpi/fpk
  • 固化技术
信息

对于预应力荷载工况,应分配影响类别P - 预应力(参见图片Lastfälle für Vorspannung)。

如果存在多个荷载工况表示随着时间的预应力,它们应作为替代影响设定用于组合。

然后,可以适当地将荷载工况组合用于极限状态和使用状态的验证。

上级章节