331x
006022
03.06.2025

Cas de charge de précontrainte

Il est recommandé de gérer séparément la précontrainte des torons dans un ou plusieurs cas de charge. Cela permet de définir correctement les coefficients partiels de sécurité et de les prendre en compte conformément aux normes lors de la superposition dans les combinaisons de charges ou de résultats. Ce concept est détaillé dans le chapitre Cas de charges et combinaisons du manuel RFEM.

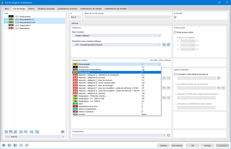
Par exemple, vous pouvez créer les cas de charge « Précontrainte t0 » et « Précontrainte tinf » pour représenter l’état des forces de précontrainte immédiatement après la précontrainte et en tenant compte des pertes de force de précontrainte dépendantes du temps (frottement, déformation, relaxation, fluage, retrait).

Les pertes de force de précontrainte le long de la longueur de la barre dépendent, entre autres, des conditions limites suivantes :

  • Type de précontrainte (pré-tension/post-tension)
  • Géométrie du câble de précontrainte
  • Paramètre de frottement de la section
  • Ancrages et processus de tension
  • Rapport σpi/fpk
  • Technologie de durcissement

Informations

Pour les cas de charge de forces de précontrainte, la catégorie d’action P - Précontrainte doit être assignée (voir l’image Cas de charge de précontrainte).

Si plusieurs cas de charge représentent la précontrainte au fil du temps, ils doivent être considérés comme des actions en alternance dans la combinatoire.

Les cas de charges peuvent ensuite être combinés de manière appropriée pour les vérifications aux états limites ultimes et de service.

Chapitre parent