331x
006022
3.6.2025

Zatěžovací stavy pro předpětí

Doporučuje se spravovat předpětí předpínacích prutů v jednom nebo více případech zatížení samostatně. Tímto způsobem lze správně aplikovat částečné bezpečnostní faktory a při překrývání v kombinačních souborech zatížení nebo výsledků je normativně zohlednit. Tento koncept je podrobně popsán v kapitole Zatížení a kombinace příručky RFEM.

Například můžete vytvořit případy zatížení "Předpětí t0" a "Předpětí tinf", abyste zobrazili stav sil v předpínacích prvcích bezprostředně po předpětí a s ohledem na časově závislé ztráty napětí (tření, sklouznutí, elastické zkrácení, relaxace, tečení, smrštění).

Ztráty napětí po délce tyče jsou mimo jiné závislé na následujících okrajových podmínkách:

  • Typ předpětí (před-/následně předpínaný)
  • Geometrie předpínacího prvku
  • Koefficient tření průřezu
  • Kotvy a logika napětí
  • Poměr σpi/fpk
  • Technologie vytvrzování
Informace

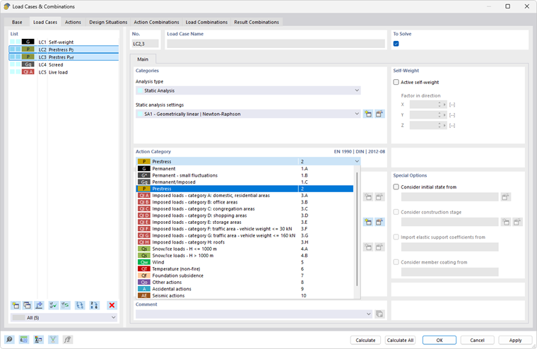
Do případů zatížení pro předpínací síly je nutné přiřadit kategorii zatížení P - Předepnutí (viz obrázek Případy zatížení pro předepětí).

Jsou-li k dispozici různé případy zatížení, které znázorňují předpětí v průběhu času, měly by být v rámci kombinatoriky zadány jako Alternativně působící účinky.

Případy zatížení lze následně vhodným způsobem kombinovat pro posouzení v mezních stavech únosnosti a použitelnosti.

Nadřazená kapitola