331x
006022
2025-06-03

Przypadki obciążeń dla naprężenia wstępnego

Zaleca się zarządzanie naprężeniem kabli sprężających w jednym lub kilku przypadkach obciążenia oddzielnie. Dzięki temu można prawidłowo ustalić współczynniki częściowe bezpieczeństwa i uwzględnić je zgodnie z normami podczas nakładania się w kombinacjach obciążeń lub wyników. Koncepcja ta została szczegółowo opisana w rozdziale Lastfälle und Kombinationen podręcznika RFEM.

Można na przykład utworzyć przypadki obciążenia „Naprężenie t0” i „Naprężenie tinf”, aby odzwierciedlić stan sił sprężających bezpośrednio po naprężeniu oraz z uwzględnieniem strat napięcia zależnych od czasu (tarcie, poślizg, skrócenie sprężyste, relaksacja, pełzanie, skurcz).

Straty napięcia na długości pręta są między innymi zależne od następujących warunków granicznych:

  • Rodzaj naprężenia (przed-/podsynchronizacja)
  • Geometria kabla sprężającego
  • Parametr tarcia przekroju
  • Zakotwiczenia i logika naprężeń
  • Stosunek σpi/fpk
  • Technologia utwardzania
Informacje

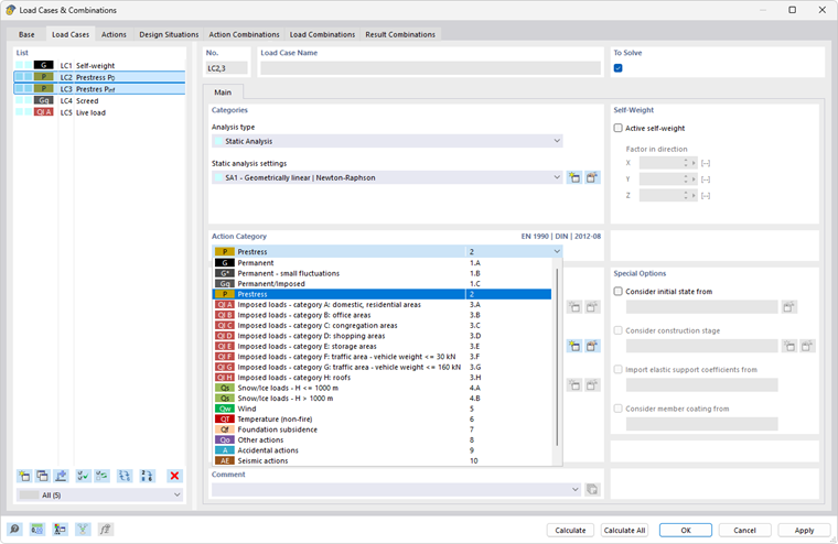
Dla przypadków obciążeń dotyczących naprężeń przypisuje się kategorię oddziaływania P – Naprężenie (patrz obraz Przypadki obciążeń dla naprężenia).

Jeśli istnieje kilka przypadków obciążenia, które odzwierciedlają naprężenie w czasie, należy je zmienić jako oddziaływania działające jako Alternatywne dla kombinatoryki.

Przypadki obciążeń można następnie łączyć w odpowiedni sposób w stanach granicznych nośności i użytkowalności.

Rozdział nadrzędny