331x
006022
2025-06-03

Нагрузочные случаи для предварительного напряжения

Рекомендуется отдельно управлять предварительным напряжением преднапряженной арматуры в одном или нескольких случаях нагрузки. Это позволяет правильно применить частичные коэффициенты безопасности и учитывать их при наложении в сочетаниях нагрузок или результатов в соответствии с нормами. Эта концепция подробно описана в главе Lastfälle und Kombinationen руководства RFEM.

Например, вы можете создать случаи нагрузки "Предварительное напряжение t0" и "Предварительное напряжение tinf", чтобы отобразить состояние предварительной напряженности непосредственно после предварительного напряжения и с учетом временных потерь усилия (трение, скольжение, упругое укорочение, релаксация, ползучесть, усадка).

Потери усилия натяжения по длине стержня зависят, среди прочего, от следующих условий:

  • Вид предварительного напряжения (предварительное/последующее натяжение)
  • Геометрия преднапрягаемой арматуры
  • Параметр трения сечения
  • Анкерование и логика натяжения
  • Соотношение σpi/fpk
  • Технология затвердевания

Инфо

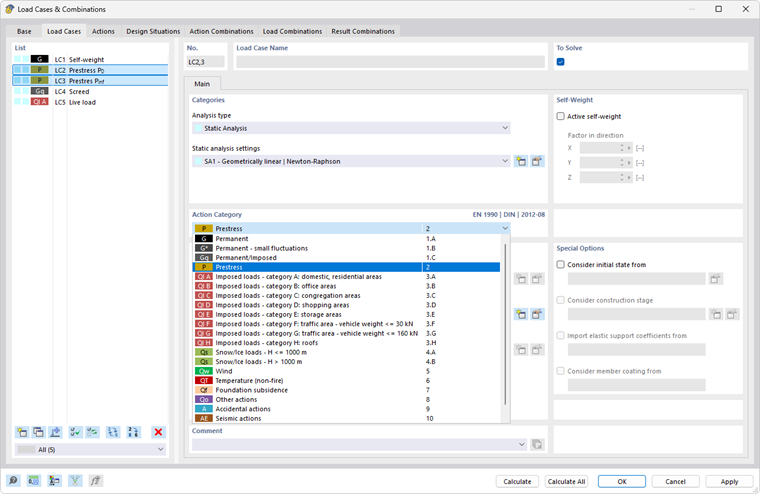
Для случаев нагрузки на предварительное напряжение должна быть присвоена категория воздействия P - Предварительное напряжение (см. изображение Случаи нагрузки для предварительного напряжения).

При наличии нескольких случаев нагрузки, описывающих предварительное напряжение со временем, их следует считать воздействиями, действующими как Альтернативные для комбинаторики.

Затем случаи нагрузки могут быть соответственно объединены для доказательства в предельных состояниях несущей способности и пригодности.

Исходная глава