331x
006022
03-06-2025

Casos de carga para post- tensión

Se recomienda gestionar la tensión de los cables de pretensado en uno o varios casos de carga por separado. De esta manera, se pueden aplicar correctamente los coeficientes parciales de seguridad y considerar conforme a la norma durante la combinación en combinaciones de carga o de resultados. Este concepto se describe detalladamente en el capítulo Lastfälle und Kombinationen del manual de RFEM.

Por ejemplo, puede crear los casos de carga "Pretensado t0" y "Pretensado tinf" para representar el estado de las fuerzas de pretensado inmediatamente después del pretensado y teniendo en cuenta las pérdidas de tensión a lo largo del tiempo (fricción, deslizamiento, acortamiento elástico, relajación, fluencia, retracción).

Las pérdidas de tensión a lo largo de la varilla dependen, entre otras, de las siguientes condiciones de contorno:

  • Tipo de pretensado (pre-tensado/post-tensado)
  • Geometría del cable de pretensado
  • Parámetro de fricción de la sección transversal
  • Anclajes y lógica de tensión
  • Relación σpi/fpk
  • Tecnología de curado
Información

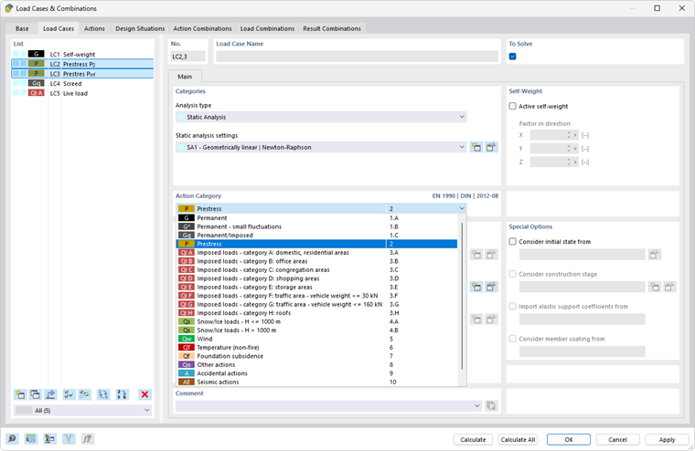
A los casos de carga para fuerzas de pretensado se les debe asignar la categoría de acción P - Pretensado (ver imagen Lastfälle für Vorspannung).

Si hay varios casos de carga que representan el pretensado a lo largo del tiempo, deben considerarse como acciones que actúan alternativamente para la combinatoria.

Los casos de carga se pueden combinar posteriormente de manera adecuada para los cálculos en los estados límite último y de servicio.

Capítulo principal