330x
006022
2025-06-03

Prestress Load Cases

It is recommended to manage the prestress of the tendons separately in one or more load cases. This allows the partial safety factors to be applied correctly and taken into account in accordance with standards when superimposed in load or result combinations. This concept is described in detail in the chapter Load Cases and Combinations of the RFEM manual.

For example, you can create the load cases “Prestress t0” and “Prestress tinf” to model the state of prestress forces immediately after the prestressing, and taking into account time-dependent prestress losses (friction, slippage, elastic shortening, relaxation, creep, shrinkage).

The prestress losses over the length of the member depend, among other things, on the following boundary conditions:

  • Type of prestress (pre-tensioned/post-tensioned)
  • Geometry of the tendon
  • Friction parameters of the cross-section
  • Anchors and stress logic
  • Ratio σpi/fpk
  • Hardening technology

Info

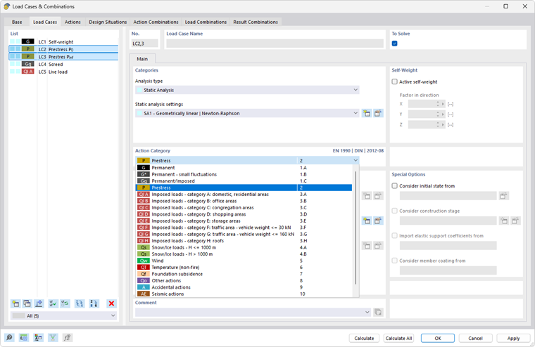
Load cases for prestressing forces should be assigned to the P – Prestress action category (see the image Prestress Load Cases).

If there are several load cases that create the prestress over time, they need to be treated as alternative actions for the combination.

The load cases can then be combined in a suitable manner for the ultimate and serviceability limit state design checks.

Parent Chapter