331x
006022
2025-06-03

Casi di carico per pretensionamento

Si consiglia di gestire separatamente la precompressione dei cavi di tensione in uno o più casi di carico. In questo modo, è possibile applicare correttamente i coefficienti parziali di sicurezza e considerarli conformemente alle norme quando si effettuano le sovrapposizioni nelle combinazioni di carico o di risultati. Questo concetto è descritto dettagliatamente nel capitolo Lastfälle und Kombinationen del manuale RFEM.

Ad esempio, è possibile creare i casi di carico "Precompressione t0" e "Precompressione tinf" per rappresentare lo stato delle forze di precompressione immediatamente dopo la precompressione e tenendo conto delle perdite di forza nel tempo (attrito, scorrimento, accorciamento elastico, rilassamento, fluage, ritiro).

Le perdite di forza lungo la lunghezza dell'asta dipendono, tra l'altro, dalle seguenti condizioni al contorno:

  • Tipo di precompressione (anteposta/post-tensione)
  • Geometria del cavo di tensione
  • Parametri di attrito della sezione
  • Ancoraggi e logica di tensionamento
  • Rapporto σpi/fpk
  • Tecnologia di indurimento
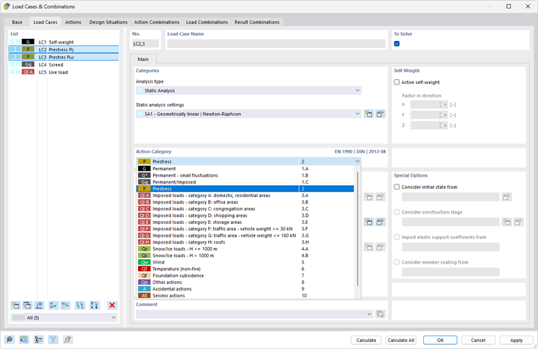
Informazione

La categoria di azione da assegnare ai casi di carico per le forze di precompressione è P - Precompressione (vedi immagine Casi di carico per precompressione).

Se vi sono più casi di carico che rappresentano la precompressione nel tempo, devono essere considerati come azioni alternative nella combinatoria.

Successivamente, i casi di carico possono essere combinati in modo appropriato per le verifiche agli stati limite di resistenza e di utilizzo.

Capitolo principale