1694x
002134
31-03-2022

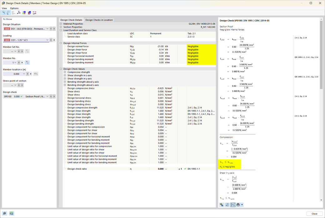
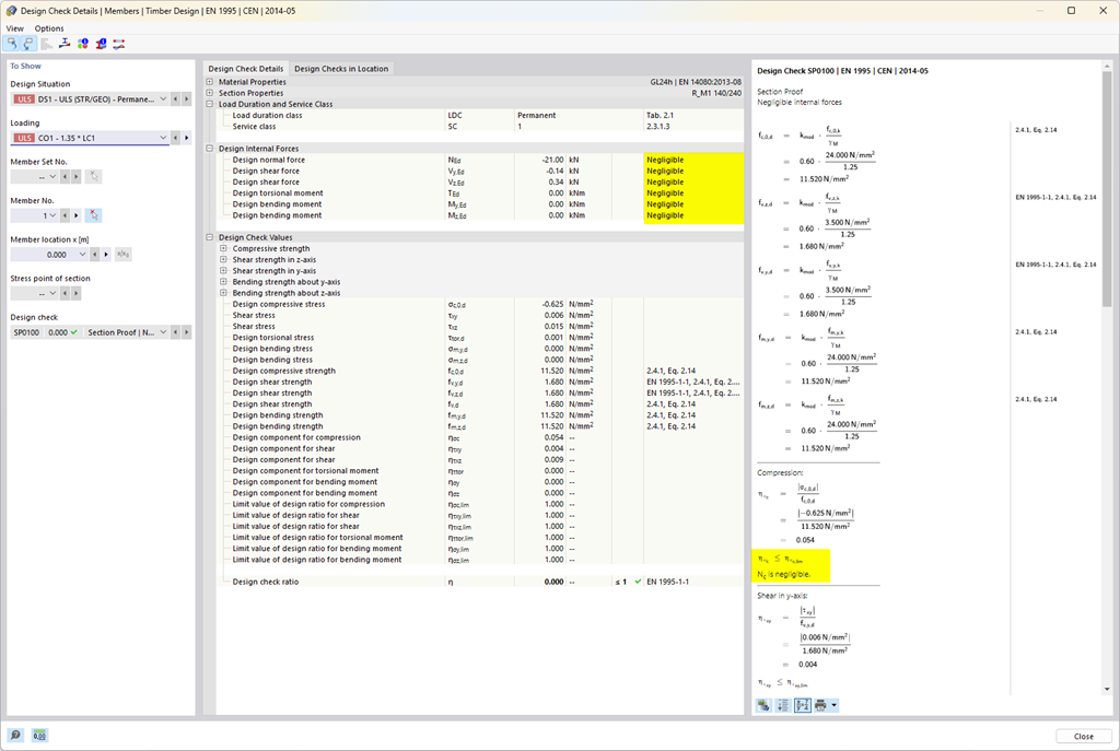
Cálculo de madera | Resistencia y estabilidad | Características de la resistencia de secciones

  • Cálculo de tracción, compresión, flexión, cortante, torsión y esfuerzos internos combinados
  • Consideración de una entalladura
  • Cálculo de la compresión perpendicular a la fibra en los apoyos extremos e intermedios con (EC 5) y sin elementos de refuerzo (tornillos completamente roscados)
  • Reducción del esfuerzo cortante opcional en el apoyo
  • Diseño de barras curvas y de sección variable
  • Consideración de resistencias más altas para componentes similares que están muy juntos (factor ksys según EN 1995-1-1, 6.6 (1)-(3))
  • Opción para aumentar la resistencia a cortante para madera de coníferas según DIN EN 1995-1-1:NA NDP hasta 6.1.7(2)

Enlaces


;