1694x
002134
31.3.2022

Posouzení dřevěných konstrukcí | Únosnost a stabilita | Základní funkce pro únosnost průřezu

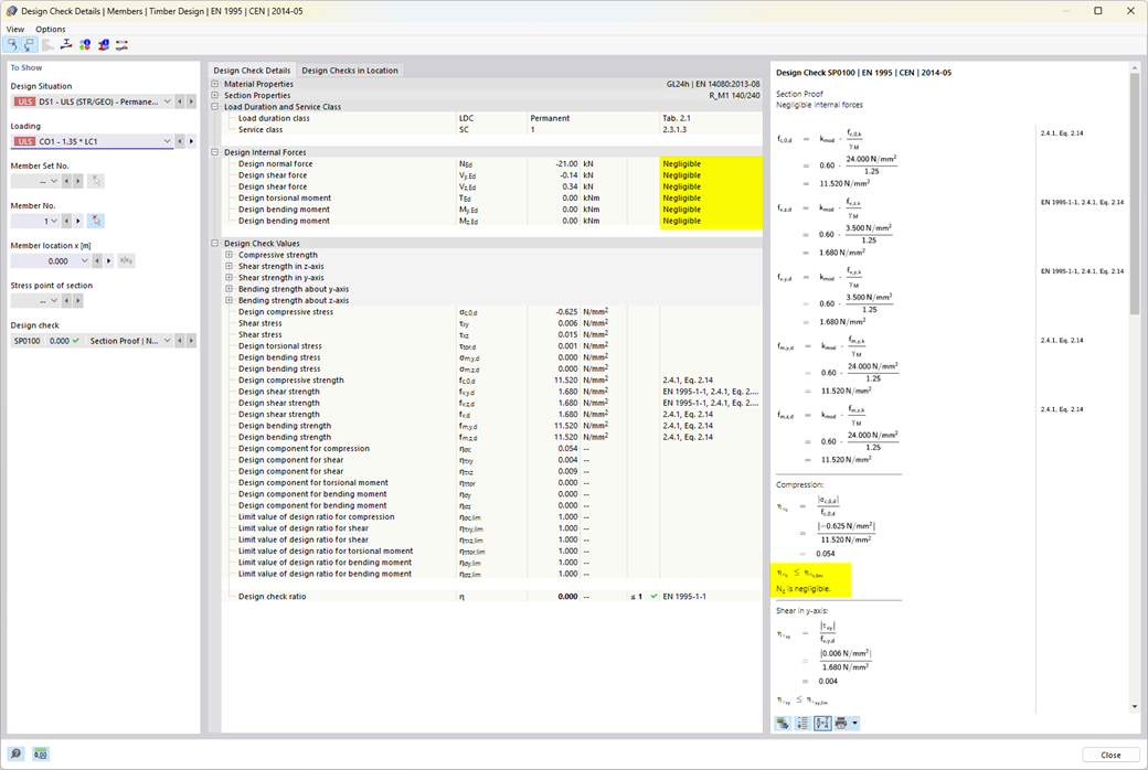
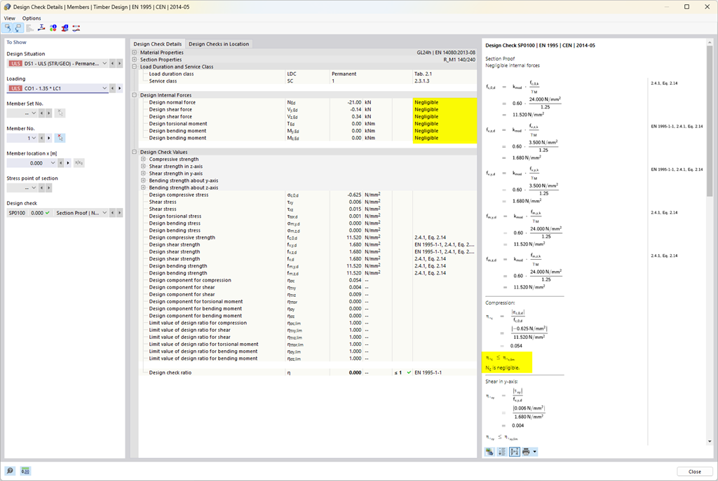
  • Posouzení na tah, tlak, ohyb, smyk, kroucení a kombinované vnitřní síly
  • Zohlednění zářezu
  • Posouzení tlaku kolmo ke směru vláken na koncových i mezilehlých podporách s výztužnými prvky (EC 5) a bez výztužných prvků (celozávitové šrouby)
  • Možnost redukce smykové síly na podpoře
  • Posouzení zakřivených prutů a sad prutů
  • Zohlednění vyšších pevností u spojených podobných prvků se stejnou malou příčnou vzdáleností (součinitel ksys podle EN 1995-1-1, 6.6 (1)-(3))
  • Možnost zvýšení únosnosti ve smyku pro jehličnaté dřevo podle DIN EN 1995-1-1:NA NDP, 6.1.7(2)

Odkazy


;