1694x
002134
2022-03-31

Wymiarowanie konstrukcji drewnianych | Nośność i stateczność | Funkcje nośności przekroju

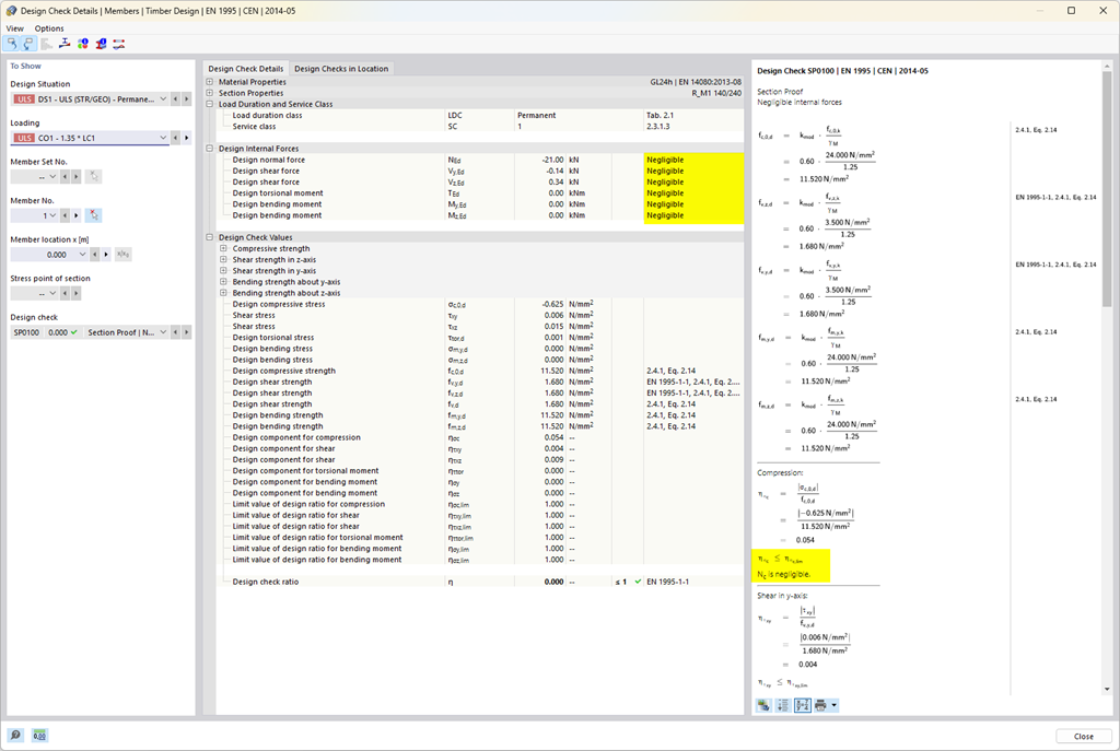
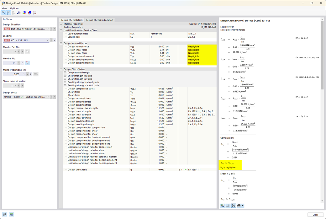
  • Wymiarowanie elementów rozciąganych, ściskanych, zginanych, ścinanych, skręcanych i poddanych połączonemu działaniu tych sił wewnętrznych
  • Uwzględnienie podcięcia
  • Obliczanie ściskania prostopadle do włókien na podporach końcowych i pośrednich z (EC 5) i bez elementów wzmacniających (śruby z pełnym gwintem)
  • Opcjonalna redukcja siły tnącej na podporze
  • Wymiarowanie prętów zakrzywionych i zbieżnych
  • Uwzględnianie wyższych wytrzymałości dla podobnych elementów, które znajdują się blisko siebie (współczynnik ksys wg EN 1995-1-1, 6.6(1)-(3))
  • Możliwość zwiększenia nośności na ścinanie dla drewna iglastego zgodnie z DIN EN 1995‑1‑1:NA NDP do 6.1.7(2)

Odnośniki


;