1694x
002134
31. März 2022

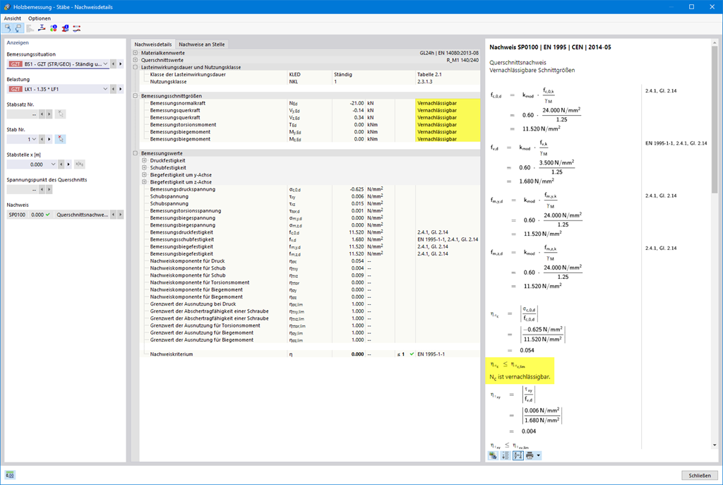
Holzbemessung | Tragfähigkeit und Stabilität | Leistungsmerkmale Querschnittstragfähigkeit

  • Bemessung auf Zug, Druck, Biegung, Schub, Torsion und kombinierte Schnittgrößen
  • Berücksichtigung einer Ausklinkung
  • Nachweis auf Druck rechtwinklig zur Faserrichtung an End- und Zwischenauflagern mit (EC 5) und ohne Verstärkungselementen (Vollgewindeschrauben)
  • Optionale Querkraftabminderung am Auflager
  • Bemessung gekrümmter und gevouteter Stäbe
  • Berücksichtigung höherer Festigkeiten bei ähnlichen nahe beieinanderliegenden Bauteilen (Faktor ksys nach EN 1995-1-1, 6.6(1)-(3))
  • Option zur Erhöhung der Schubfestigkeit bei Nadelholz gemäß DIN EN 1995-1-1:NA NDP Zu 6.1.7(2)

Links


;