688x
000442
2024-01-31

RX-TIMBER Continuous Beam | Risultati

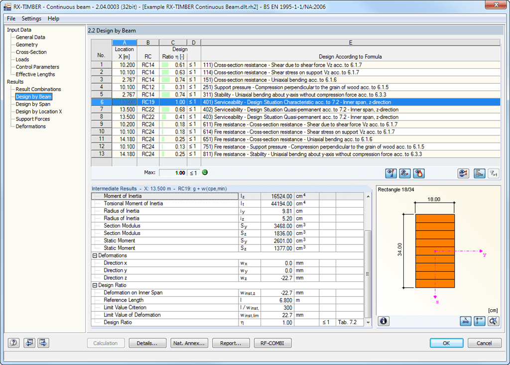
Dopo il dimensionamento riuscito, le verifiche guidate vengono presentate ordinate secondo diversi criteri, strutturate chiaramente e preparate in modo chiaro, con tutti i valori intermedi necessari. Poiché anche i valori intermedi vengono mostrati nel dettaglio, tutte le verifiche risultano trasparenti. L'andamento dei risultati in qualsiasi punto x della trave può essere visualizzato dall'utente in una finestra separata. In questo contesto possono essere rappresentate sia le deformazioni che i singoli sforzi interni.

Le verifiche complete di dettagli di dimensionamento e gli andamenti dei risultati selezionati sono integrati in un protocollo di stampa, garantendo una documentazione comprensibile e chiara. Può essere integrato con grafici, spiegazioni, scansioni di schizzi ecc. Inoltre, l'utente può stabilire individualmente quali dati del calcolo debbano apparire nell'output di stampa.



;