688x
000442
2024-01-31

RX-TIMBER Continuous Beam | Wyniki

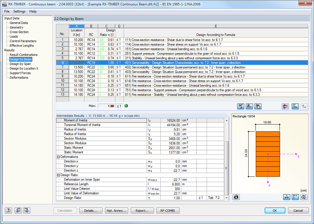
Po pomyślnym wymiarowaniu, prowadzone wyniki z wszystkimi niezbędnymi wartościami pośrednimi są uporządkowane według różnych kryteriów, jasno zorganizowane i przejrzyście przetworzone do wyświetlenia. Ponieważ również wartości pośrednie są szczegółowo wyszczególnione, wszystkie dowody są przejrzyste. Użytkownik może wyświetlić przebieg wyników w dowolnym punkcie x belki w osobnym oknie. Można tu również przedstawić zarówno deformacje, jak i poszczególne wielkości przekrojowe.

Dowody wraz ze szczegółami obliczeniowymi i wybranymi przebiegami wyników są zintegrowane w protokole wydruku, co zapewnia przejrzystą i jasną dokumentację. Może być on uzupełniony o grafiki, objaśnienia, skany szkiców itp. Użytkownik może również indywidualnie określić, które dane z obliczeń mają pojawić się w wydruku.



;