4296x
001683
21-01-2022

Informe potente en RFEM 6

Todos los datos en RFEM 6 se pueden documentar en un informe multilingüe. El diseño del informe es moderno y ha sido optimizado en gran medida con respecto a la generación anterior (RFEM 5) del programa. Algunas de sus características más importantes se tratan en este artículo.

Salida de informe multilingüe

En RFEM 6, la salida del informe se puede generar en diferentes idiomas: Español, inglés, francés, alemán, portugués, italiano, checo, polaco, ruso, chino y holandés. La selección del idioma preferido del informe se realiza a través del icono indicado en la figura 1.

Optimización del alcance del informe'

El alcance del informe se puede personalizar mediante criterios de filtro. En general, los filtros toman la configuración de las tablas en el programa principal, pero también es posible la especificación definida por el usuario. El usuario puede seleccionar, filtrar, copiar y gestionar los elementos del informe que se van a exportar. Por ejemplo, las barras que pertenecen a una parte estructural específica se pueden filtrar y agrupar como se muestra en la Imagen 2.

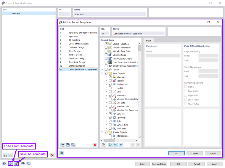
Cualquier selección de los elementos del informe (incluidos los gráficos) se puede guardar como una plantilla y usar para otros modelos. De hecho, las plantillas facilitan en gran medida la creación de informes. También es posible guardar un informe existente como plantilla. Por lo tanto, las plantillas de informe basadas en impresiones existentes se pueden crear y reutilizar en todos los proyectos. En el Administrador de informes, se puede cargar un informe desde una plantilla o se puede crear como se muestra en la Imagen 3.

Una vez generado, el contenido del informe se puede ajustar según las preferencias y necesidades personales. The report items can be moved, copied, cut, and cloned in the Printout Report Navigator. También se pueden crear nuevas carpetas y subcarpetas (Imagen 4). A medida que se realizan estas modificaciones, la numeración de los capítulos en el informe se actualiza automáticamente.

La nueva aplicación de informes también permite un mejor zoom debido a su nueva arquitectura.

Trabajo paralelo en el programa y el informe

El informe en RFEM 6 es una aplicación paralela con respecto al programa principal (Imagen 5). Por lo tanto, el informe se puede modificar de forma interactiva a medida que se introducen cambios en el modelo en la ventana de trabajo de RFEM.

Debido al entorno de informe no modal, los informes se crean de una manera extraordinariamente rápida. Durante la creación del informe, los datos solo se exportan a la aplicación de este. Esta aplicación estratégica conduce a un aumento enorme del rendimiento operativo. De hecho, la creación paralela del informe permite al usuario optimizar en gran medida el uso del hardware.

Import of Graphics, Texts, MathML Formulas, and PDF Documents

Además de los elementos del informe en términos de datos de entrada y resultados, se pueden importar gráficos externos, textos, fórmulas de MathML y documentos PDF en el informe, como se muestra en la imagen 6. Once inserted, these contents can be managed as regular report items (that is, they can be moved, cut, copied, or cloned). Properties such as size, page margins, and so on, can be adjusted as well.

Output of Design Check Formulas Used in Design

Una de las nuevas características en RFEM 6 es la salida de fórmulas de comprobación de diseño que incluyen una referencia a la ecuación asociada en la norma. Estas fórmulas se pueden enviar directamente al informe a través del icono indicado en la imagen 7. De esta manera, las comprobaciones de diseño de interés se importan en el informe como se muestra en la imagen 8.


Impresión múltiple de gráficos

Cada gráfico de la ventana de trabajo se puede incrustar directamente en el informe mediante "Archivo → Imprimir gráfico en el informe". También es posible seleccionar el contenido de la imagen a través de una selección de ventana en el gráfico utilizando la función "Definir un área en el gráfico". Graphical printouts can be adjusted easily in terms of quality, size, display settings, and so on.

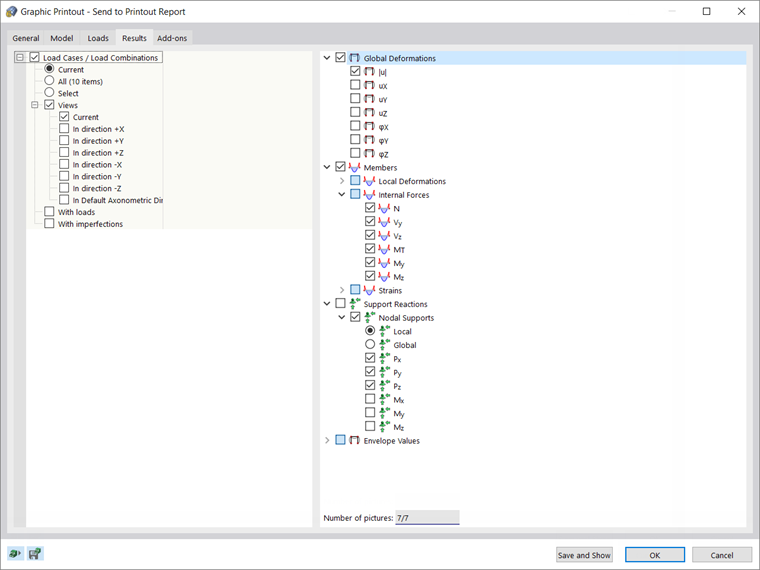
Among other things, they can be exported in 3D in the PDF format of the report. Si el usuario está interesado en imprimir varios gráficos, esto también es posible utilizando la función "Impresión múltiple" en RFEM 6 (imagen 9). Los trazados más grandes se pueden dividir automáticamente en celdas de hojas de papel para escalar e imprimir con un boceto general.

La función "Impresión múltiple" permite al usuario imprimir directamente o enviar al informe los gráficos disponibles en términos de modelo, cargas, resultados y complementos. De esta manera, se pueden crear gráficos desde diferentes direcciones definidas. Por ejemplo, el usuario puede imprimir todos los esfuerzos internos en una vista isométrica con un solo clic del ratón (imagen 10).

Observaciones finales

El informe en RFEM 6 se ha revisado en sus fundamentos. El diseño es moderno y se ha optimizado con respecto a la versión anterior (RFEM 5) del programa. El entorno de impresión no modal permite la creación rápida del informe y el trabajo paralelo en el informe y el programa mismo. El usuario puede seleccionar, filtrar, copiar y ajustar los datos a exportar, así como modificar interactivamente los capítulos y crearlos definidos por el usuario.

En el informe se pueden incrustar gráficos externos, archivos PDF, texto y fórmulas, así como las fórmulas de comprobación de diseño utilizadas (incluyendo una referencia a la ecuación utilizada desde la norma). Los gráficos se pueden crear y gestionar fácilmente. Por ejemplo, se pueden exportar como imágenes en 3D en el formato PDF del informe. Si el usuario está interesado en imprimir varios gráficos, esto también es posible utilizando la función "Impresión múltiple".


Autor

La Sra. Kirova es responsable de la creación de artículos técnicos y proporciona soporte técnico a los clientes de Dlubal.

Enlaces


;