4296x
001683
21. Januar 2022

Leistungsfähiges Ausdruckprotokoll in RFEM 6

Alle Daten in RFEM 6 lassen sich in einem mehrsprachigen Ausdruckprotokoll dokumentieren. Das Design des Ausdruckprotokolls ist modern und gegenüber der Vorgängergeneration (RFEM 5) stark optimiert. Einige der wichtigsten Funktionen werden in diesem Fachbeitrag vorgestellt.

Mehrsprachige Protokollausgabe

In RFEM 6 kann die Ausgabe im Ausdruckprotokoll in verschiedenen Sprachen erzeugt werden: Deutsch, Englisch, Französisch, Spanisch, Portugiesisch, Italienisch, Tschechisch, Polnisch, Russisch, Chinesisch und Niederländisch. Die Auswahl der gewünschten Ausdruckprotokoll-Sprache erfolgt über das in Bild 1 dargestellte Symbol.

Optimierung des Umfangs des Ausdruckprotokolls'

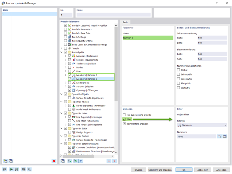
Der Umfang des Ausdrucks kann über Filterkriterien individuell angepasst werden. In der Regel übernehmen die Filter die Einstellungen aus den Tabellen im Hauptprogramm, es sind jedoch auch benutzerdefinierte Vorgaben möglich. Der Anwender kann die zu exportierenden Protokolleinträge auswählen, filtern, kopieren und verwalten. Stäbe, die beispielsweise zu einem bestimmten Bauteil gehören, können wie in Bild 2 gefiltert und gruppiert werden.

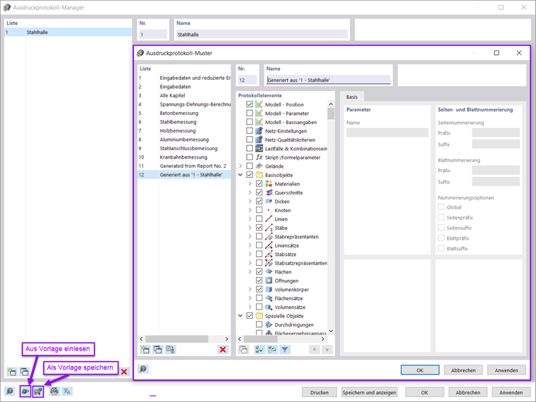
Eine beliebige Auswahl der Protokollpositionen (inklusive Grafiken) kann als Vorlage gespeichert und für andere Modelle verwendet werden. Die Vorlagen erleichtern die Erstellung von Ausdruckprotokollen erheblich. Ein vorhandenes Ausdruckprotokoll kann auch als Vorlage abgespeichert werden. Aus bestehenden Protokollen können Druckvorlagen erstellt und projektübergreifend wiederverwendet werden. Im Ausdruckprotokoll-Manager kann ein Ausdruckprotokoll aus einer Vorlage geladen oder, wie in Bild 3 dargestellt, erstellt werden.

Einmal erstellt, kann der Inhalt des Ausdruckprotokolls den persönlichen Wünschen und Bedürfnissen angepasst werden. Die Protokollpositionen können im Ausdruckprotokoll-Navigator verschoben, kopiert, ausgeschnitten und geklont werden. Es können auch neue Ordner und Unterordner angelegt werden (Bild 4). Mit diesen Änderungen wird die Nummerierung der Kapitel im Ausdruckprotokoll automatisch aktualisiert.

Die neue Ausdruckprotokoll-Applikation ermöglicht durch die neue Architektur auch ein besseres Zoomen.

Paralleles Arbeiten im Programm und Ausdruckprotokoll

Das Ausdruckprotokoll in RFEM 6 ist eine parallele Anwendung zum Hauptprogramm (Bild 5). So kann das Ausdruckprotokoll bei Änderungen am Modell im RFEM-Arbeitsfenster interaktiv modifiziert werden.

Durch die nicht-modale Ausdruckprotokoll-Umgebung sind die Protokolle bemerkenswert schnell erstellt. Bei der Erstellung des Protokolls werden lediglich die Daten in die Protokollanwendung exportiert. Diese strategische Anwendung führt zu einer enormen Steigerung der Betriebsleistung. Zudem ermöglicht die parallelisierte Erstellung des Protokolls eine weitgehende Optimierung der Hardware.

Import von Grafiken, Texten, MathML-Formeln und PDF-Dokumenten

Neben den Eingabedaten und Ergebnissen des Protokolls können auch externe Grafiken, Texte, MathML-Formeln und PDF-Dokumente in das Ausdruckprotokoll importiert werden, wie in Bild 6 dargestellt. Einmal eingefügt, kann dieser Inhalt wie in einem Protokoll verwaltet werden (d.h. er kann verschoben, ausgeschnitten, kopiert oder geklont werden). Auch Eigenschaften wie Größe, Seitenränder usw. können angepasst werden.

Output of Design Check Formulas Used in Design

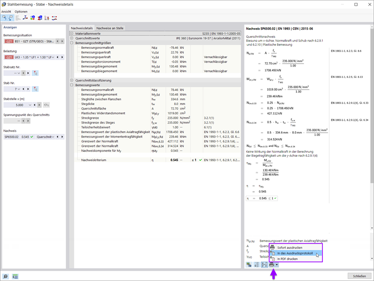
Neu in RFEM 6 ist die Ausgabe der Nachweisformeln mit Hinweis auf die verwendete Gleichung aus der Norm. Diese Formeln können über die in Bild 7 dargestellte Schaltfläche direkt in das Ausdruckprotokoll geschickt werden. Dadurch werden die Nachweise, wie in Bild 8 dargestellt, in das Ausdruckprotokoll übernommen.


Mehrfachdruck von Grafiken

Jede Grafik des Arbeitsfensters kann über "Datei → In das Ausdruckprotokoll" direkt in das Ausdruckprotokoll eingebettet werden. Mit der Funktion "Einen Bereich in der Grafik definieren" kann der Bildinhalt auch über eine Fensterauswahl in der Grafik selektiert werden. Grafische Ausdrucke lassen sich einfach in Qualität, Größe, Darstellungseinstellungen etc. anpassen.

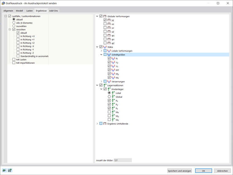
Sie lassen sich unter anderem in 3D in das PDF-Format des Protokolls exportieren. Sollte der Anwender mehrere Grafiken ausdrucken wollen, so ist dies auch über die Funktion "Mehrfachdruck" in RFEM 6 möglich (Bild 9). Größere Darstellungen lassen sich automatisch in Papierblatt-Zellen unterteilen, um den Maßstab festzulegen und mit einer Übersichtsskizze ausdrucken.

Die Funktion "Mehrfachdruck" ermöglicht es, die vorhandenen Grafiken in Bezug auf Modell, Lasten, Ergebnisse und Add-Ons direkt auszudrucken oder in das Ausdruckprotokoll zu schicken. Auf diese Weise lassen sich Grafiken aus verschiedenen definierten Typen erzeugen. Beispielsweise ist es möglich, mit einem Klick alle Schnittgrößen als isometrische Ansicht zu drucken (Bild 10).

Schlussbemerkungen

Das Ausdruckprotokoll in RFEM 6 wurde grundlegend überarbeitet. Das Design des Ausdruckprotokolls ist modern und gegenüber der Vorgängergeneration (RFEM 5) stark optimiert. Die nicht-modale Ausdruckumgebung ermöglicht ein schnelles Erstellen des Ausdruckprotokolls und ein paralleles Arbeiten im Protokoll und im Programm. Der Anwender kann die zu exportierenden Daten auswählen, filtern, kopieren und verwalten sowie Kapitel interaktiv ändern und benutzerdefinierte Kapitel erstellen.

Externe Grafiken, PDF-Dateien, Texte und Formeln sowie Nachweisformeln (inklusive Verweis auf die verwendete Gleichung aus der Norm) können in das Protokoll eingebettet werden. Grafische Ausdrucke können einfach erstellt und verwaltet werden. Beispielsweise können Bilder in 3D im PDF-Format des Protokolls exportiert werden. Sollte der Anwender mehrere Grafiken ausdrucken wollen, so ist dies auch über die Funktion "Mehrfachdruck" in RFEM 6 möglich (Bild 9).


Autor

Frau Kirova ist bei Dlubal zuständig für die Erstellung von technischen Fachbeiträgen und unterstützt unsere Anwender im Kundensupport.

Links


;