4296x
001683
21.01.2022

Rapport d’impression performant dans RFEM 6

Toutes les données de RFEM 6 peuvent être documentées dans un rapport d'impression multilingue. L'élaboration moderne du rapport d'impression a été considérablement optimisée par rapport à la version précédente (RFEM 5) du logiciel. Certaines de ses fonctionnalités essentielles sont décrites dans cet article.

Sortie de rapport multilingue

Dans RFEM 6, les résultats du rapport d’impression peuvent être paramétrés dans différentes langues : allemand, anglais, français, espagnol, portugais, italien, tchèque, polonais, russe, chinois et néerlandais. La langue favorite du rapport d’impression est sélectionnée à l'aide de l’icône indiquée par la Figure 1.

Optimisation du périmètre du rapport d’impression

Le contenu du rapport d’impression peut être personnalisé à l’aide des critères de sélection. En général, les filtres reprennent les paramètres des tableaux du logiciel principal, mais il est également possible de définir des paramètres personnalisés. L’utilisateur peut sélectionner, filtrer, copier et gérer les éléments du rapport à exporter. Par exemple, les barres appartenant à une partie spécifique d’une structure peuvent être filtrées et regroupées, comme le montre la Figure 2.

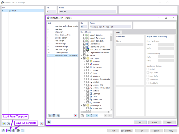
Toute sélection d’éléments de rapport (y compris les graphiques) peut être enregistrée comme modèle type et utilisée pour d'autres modèles. En effet, ils facilitent considérablement la création de rapports d'impression. Un rapport d’impression existant peut également être enregistré comme modèle type. Par conséquent, des modèles d'impression basés sur des impressions existantes peuvent être créés et réutilisés dans de nombreux projets. Dans le Gestionnaire des rapports d'impression, un rapport d'impression peut être chargé à partir d'un modèle type ou créé comme indiqué sur la Figure 3.

Une fois généré, le contenu du rapport d'impression peut être ajusté selon vos préférences et vos besoins. Les éléments du rapport peuvent être déplacés, copiés, coupés et clonés dans le navigateur du rapport d'impression. De nouveaux dossiers et sous-dossiers peuvent également être créés (Figure 4). Lorsque ces modifications ont lieu, la numérotation des chapitres dans le rapport d'impression est mise à jour automatiquement.

La nouvelle application de rapport d'impression permet également un meilleur zoom grâce à sa nouvelle architecture.

Travail simultané dans le logiciel et rapport d'impression

Le rapport d'impression dans RFEM 6 est une application parallèle au logiciel principal (Figure 5). Le rapport d'impression peut ainsi être modifié de manière interactive au fur et à mesure que des modifications sont apportées au modèle dans la fenêtre de travail de RFEM.

En raison de l'environnement non modal des rapports d'impression, les rapports sont créés très rapidement. Lors de la création du rapport, seules les données sont exportées vers l'application de rapport. Cette application stratégique permet d'augmenter considérablement les performances d'exploitation. En effet, la création parallélisée du rapport permet à l'utilisateur d'optimiser considérablement l'utilisation du matériel.

Importation de graphiques, de textes, de formules MathML et de documents PDF

En plus des éléments du rapport associés aux données d'entrée et résultats, des graphiques externes, des textes, des formules MathML et des documents PDF peuvent être importés dans le rapport d'impression, comme le montre la Figure 6. Une fois insérés, ces contenus peuvent être gérés comme des éléments de rapport standard (c'est-à-dire qu'ils peuvent être déplacés, coupés, copiés ou clonés). Les propriétés telles que la taille, les marges de page, etc., peuvent également être ajustées.

Sortie des formules de vérification utilisées dans le calcul

L'une des nouvelles fonctionnalités de RFEM 6 est la sortie de formules de vérification incluant une référence à l'équation associée dans la norme. Ces formules peuvent être transférées directement dans le rapport d'impression via l'icône indiquée par la Figure 7. Les vérifications pertinentes sont ainsi importées dans le rapport d'impression, comme le montre la Figure 8.


Impression multiple des graphiques

Chaque graphique de la fenêtre de travail peut être intégré directement dans le rapport d'impression via « Fichier → Imprimer les graphiques dans le rapport d'impression ». Il est également possible de sélectionner le contenu de l’image via une fenêtre de sélection dans le graphique à l’aide de la fonction « Définir une zone graphiquement ». Les impressions graphiques peuvent être facilement ajustées en termes de qualité, de taille, de paramètres d'affichage, etc.

Ils peuvent entre autres être exportés en 3D au format PDF du rapport. Si l'utilisateur souhaite imprimer plusieurs graphiques, il est également possible d'effectuer cette opération à l'aide de la fonction « Impression multiple » dans RFEM 6 (Figure 9). De plus grands tracés peuvent être divisés automatiquement en cellules de feuille de papier à l'échelle et imprimés avec une esquisse d'ensemble.

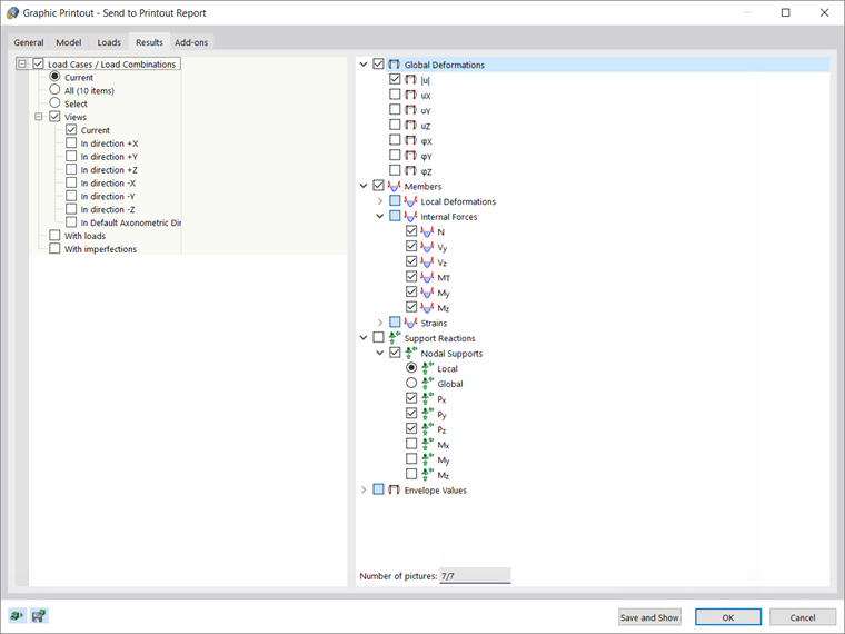
La fonction « Impression multiple » permet à l'utilisateur d'imprimer ou d'envoyer directement vers le rapport d'impression les graphiques disponibles en termes de modèle, de charges, de résultats et de modules complémentaires. De cette manière, les graphiques peuvent être générés à partir de différentes directions définies. À titre d'exemple, l'utilisateur peut imprimer tous les efforts internes dans une vue isométrique d'un simple clic (Figure 10).

Remarques finales

Le rapport d’impression dans RFEM 6 a été considérablement remodelé. Son élaboration a été modernisée par rapport à la version précédente du logiciel (RFEM 5). L'environnement d'impression non modal permet une création rapide du rapport d'impression ainsi qu'un travail en simultané dans le rapport et le logiciel en lui-même. L’utilisateur à la possibilité de sélectionner, filtrer, copier et gérer les données à exporter. Les chapitres peuvent également être modifiés ou créés par l'utilisateur de manière interactive.

Les graphiques externes, les fichiers PDF, le texte et les formules, ainsi que les formules de vérification utilisées dans le calcul (y compris une référence à l'équation utilisée de la norme), peuvent être intégrés dans le rapport. Les impressions graphiques peuvent être créées et gérées simplement et efficacement. Elles peuvent par exemple être exportées sous forme d’images 3D au format PDF du rapport. Si l’utilisateur souhaite imprimer plusieurs graphiques, il est également possible d’effectuer cette opération à l’aide de la fonction « Impression multiple ».


Auteur

Elle est responsable de la création d'articles techniques et fournit un support technique aux clients de Dlubal Software.

Liens


;