4296x
001683
21.1.2022

Výkonný tiskový protokol v programu RFEM 6

Všechna data v programu RFEM 6 lze dokumentovat ve vícejazyčném tiskovém protokolu. Vzhled tiskového protokolu je moderní a byl výrazně optimalizován oproti předchozí generaci programu (RFEM 5). V tomto příspěvku popíšeme některé jeho nejdůležitější funkce.

Vícejazyčný tiskový protokol

V programu RFEM 6 lze tiskový protokol generovat v různých jazycích: čeština, němčina, angličtina, francouzština, španělština, portugalština, italština, polština, ruština, čínština a nizozemština. Výběr preferovaného jazyka tiskového protokolu se provede pomocí ikony uvedené na obrázku 1.

Optimalizace rozsahu tiskového protokolu

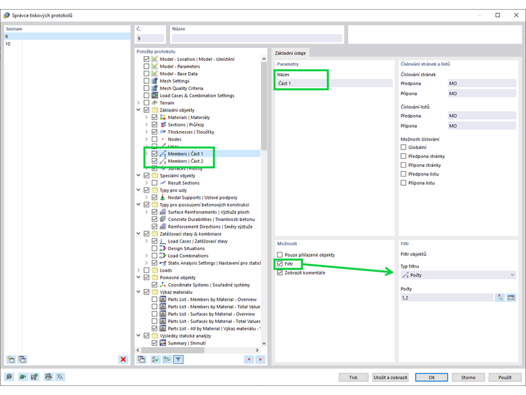
Rozsah tiskového protokolu se může individuálně upravovat nastavením kritérií filtru. Obecně platí, že filtry přebírají nastavení z tabulek v hlavním programu, lze je však zadat také uživatelsky. Uživatel může vybrat, filtrovat, kopírovat a spravovat položky, které se mají exportovat do protokolu. Pruty patřící do určité konstrukční části tak lze například filtrovat a seskupovat podle obrázku 2.

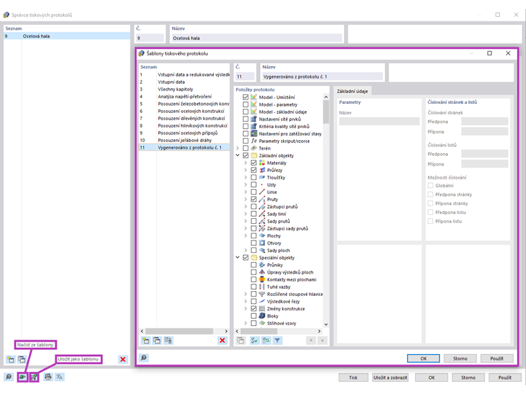
Libovolný výběr položek protokolu (včetně obrázků) lze uložit jako šablonu a použít pro jiné modely. Šablony ve skutečnosti velmi usnadňují vytváření tiskových protokolů. Také již dříve vytvořený protokol lze později uložit jako šablonu. Lze tak vytvářet tiskové šablony na základě stávajících tiskových protokolů a následně je používat v jiných projektech. Ve správci tiskových protokolů lze tiskový protokol načíst ze šablony (viz obrázek 3) nebo jej lze vytvořit.

Obsah tiskového protokolu lze po vygenerování upravit podle osobních preferencí a potřeb. Položky protokolu lze v navigátoru tiskového protokolu přesouvat, kopírovat, vyjímat a klonovat. Lze také vytvořit nové složky a podřízené složky (obrázek 4). Jakmile dojde k takovým změnám, číslování kapitol v tiskovém protokolu se automaticky aktualizuje.

Nová aplikace tiskového protokolu také umožňuje díky nové architektuře lepší přibližování.

Paralelní práce v programu a tiskovém protokolu

Tiskový protokol v programu RFEM 6 je aplikace paralelní s hlavním programem (obrázek 5). Tak lze interaktivně upravovat tiskový protokol, neboť změny se projeví v modelu v pracovním okně RFEMu.

Vzhledem k nemodálnímu prostředí tiskových protokolů lze protokoly vytvářet velmi rychle. Během vytváření protokolu se data exportují pouze do aplikace pro protokol. Tato strategická aplikace vede k enormnímu zvýšení operačního výkonu. Paralelní vytváření protokolu ve skutečnosti umožňuje uživateli do značné míry optimalizovat využití hardwaru.

Import grafiky, textů, vzorců MathML a PDF dkokumentů

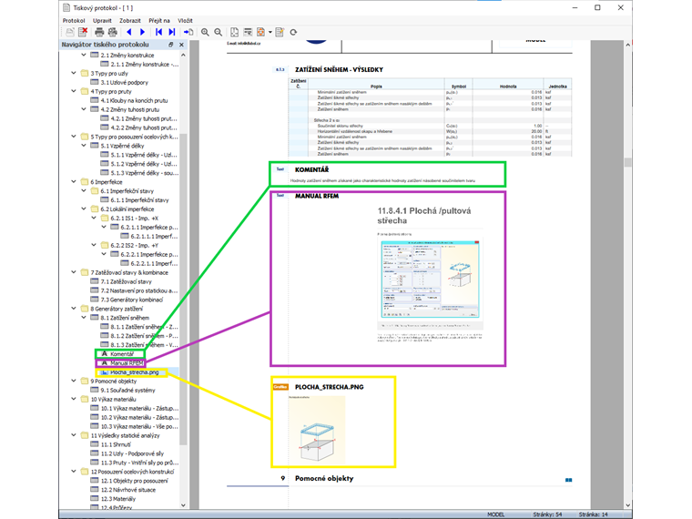
Kromě položek protokolu, jako jsou vstupní data a výsledky, lze do tiskového protokolu importovat také externí obrázky, texty, vzorce MathML a dokumenty PDF, jak je znázorněno na obrázku 6. Po vložení lze tento obsah spravovat jako běžné položky protokolu (tzn. lze je přesouvat, vyjímat, kopírovat nebo klonovat). Upravit lze také vlastnosti jako velikost, okraje stránky atd.

Output of Design Check Formulas Used in Design

Jednou z nových funkcí programu RFEM 6 je zobrazení vzorců použitých pro posouzení včetně odkazu na příslušnou rovnici v normě. Tyto vzorce lze odeslat přímo do tiskového protokolu pomocí ikony uvedené na obrázku 7. Tímto způsobem se příslušná posouzení přenesou do tiskového protokolu, jak je znázorněno na obrázku 8.


Vícenásobný tisk obrázků

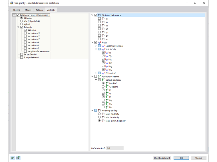
Každá grafika v pracovním okně může být vložena přímo do tiskového protokolu přes "Soubor → Tisk grafiky do tiskového protokolu". Obsah obrázku je možné vybrat také pomocí výběru oknem v grafice pomocí funkce "Zadat oblast v grafice". Grafické výstupy je možné upravit z hlediska kvality, velikosti, nastavení zobrazení atd.

Mimo jiné je lze exportovat jako 3D obrázky do protokolu ve formátu PDF. Pokud má uživatel zájem vytisknout více obrázků, je to možné také pomocí funkce "Vícenásobný tisk" v programu RFEM 6 (obrázek 9). Větší plochy lze automaticky rozdělit na buňky listu papíru v měřítku a vytisknout s přehledovým nákresem.

Funkce "Vícenásobný tisk" umožňuje přímo vytisknout nebo odeslat do tiskového protokolu dostupné grafiky modelu, zatížení, výsledků a addonů. Tímto způsobem lze vytvářet grafiky v různých zadaných směrech. Uživatel tak například může jediným kliknutím myší vytisknout všechny vnitřní síly v izometrickém zobrazení (obrázek 10).

Závěrečné poznámky

Tiskový protokol v programu RFEM 6 byl zásadně přepracován. Vzhled je moderní a byl optimalizován oproti předchozí verzi programu (RFEM 5). Nemodální prostředí tiskového protokolu umožňuje rychlé vytvoření tiskového protokolu a paralelní práci v protokolu i v samotném programu. Uživatel může vybírat, filtrovat, kopírovat a upravovat údaje pro export do protokolu a také interaktivně upravovat kapitoly a vytvářet vlastní.

Do protokolu lze vložit externí obrázky, soubory PDF, texty a vzorce i vzorce použité pro posouzení (včetně odkazu na použitou rovnici z normy). Snadno lze vytvářet a spravovat grafické výstupy. Například je lze exportovat jako 3D obrázky do protokolu ve formátu PDF. Pokud má uživatel zájem tisknout více obrázků, je to také možné pomocí funkce "Vícenásobný tisk".


Autor

Ing. Kirova je ve společnosti Dlubal zodpovědná za tvorbu odborných článků a poskytuje technickou podporu zákazníkům.

Odkazy


;