4296x
001683
2022-01-21

Relazione di calcolo avanzata in RFEM 6

Tutti i dati in RFEM 6 possono essere documentati in una relazione di calcolo multilingue. Il design della relazione di calcolo è moderno ed è stato altamente ottimizzato rispetto alla generazione precedente (RFEM 5) del programma. In questo articolo sono descritte alcune delle sue caratteristiche più importanti.

Output di report multilingue

In RFEM 6, the output in the printout report can be generated in different languages: Italiano, inglese, tedesco, francese, spagnolo, portoghese, ceco, polacco, russo, cinese e olandese. The selection of the preferred printout report language is done through the icon indicated in Image 1.

Optimization of Printout Report's Scope

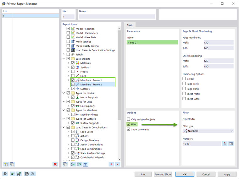
Il contenuto della relazione può essere personalizzato tramite criteri di filtro. In general, the filters take over the settings from the tables in the main program, but user-defined specification is also possible. The user can select, filter, copy, and manage the report items to be exported. For instance, members belonging to a specific structural part can be filtered and grouped as shown in Image 2.

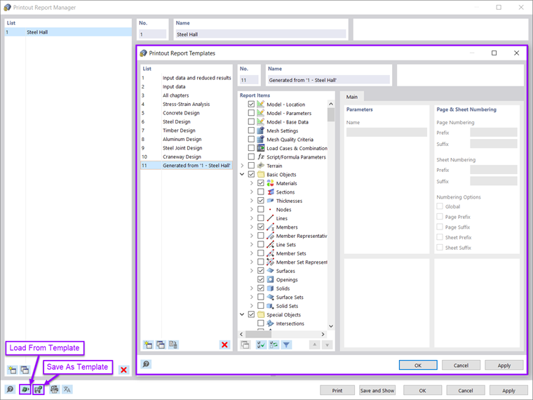
Any selection of the report items (including graphics) can be saved as a template and used for other models. As a matter of fact, the templates facilitate the creation of printout reports to a great extent. Una relazione di calcolo esistente può anche essere salvata come modello. Thus, printout templates based on existing printouts can be created and reused across projects. In the Printout Report Manager, a printout report can be loaded from a template or can be created as shown in Image 3.

Once generated, the contents of the printout report can be adjusted according to personal preferences and needs. The report items can be moved, copied, cut, and cloned in the Printout Report Navigator. New folders and subfolders can also be created (Image 4). As these modifications take place, the numbering of chapters in the printout report is updated automatically.

The new printout report application also allows better zooming due to its new architecture.

Parallel Work in Program and Printout Report

The printout report in RFEM 6 is a parallel application with respect to the main program (Image 5). Thus, the printout report can be modified interactively as changes are introduced to the model in the RFEM working window.

Due to the non-modal printout report environment, the reports are created in a remarkably quick manner. During the creation of the report, the data are only exported to the report application. This strategic application leads to an enormous increase of the operating performance. As a matter of fact, the parallelized creation of the report allows the user to optimize the use of the hardware to a great extent.

Import of Graphics, Texts, MathML Formulas, and PDF Documents

In addition to the report items in terms of input data and results, external graphics, texts, MathML formulas, and PDF documents can be imported into the printout report, as shown in Image 6. Once inserted, these contents can be managed as regular report items (that is, they can be moved, cut, copied, or cloned). Properties such as size, page margins, and so on, can be adjusted as well.

Output of Design Check Formulas Used in Design

One of the new features in RFEM 6 is the output of design check formulas including a reference to the associated equation in the standard. These formulas can be sent directly to the printout report via the icon indicated in Image 7. In this way, the design checks of interest are imported in the printout report as shown in Image 8.


Stampa multipla di grafici

Each graphic of the work window can be embedded directly in the printout report via "File → Print Graphics to Printout Report". It is also possible to select the image content via a window selection in the graphic using the "Define an area in graphics" function. Graphical printouts can be adjusted easily in terms of quality, size, display settings, and so on.

Among other things, they can be exported in 3D in the PDF format of the report. If the user is interested in printing out multiple graphics, this is also possible using the "Multi print" function in RFEM 6 (Image 9). Larger plots can be divided automatically into paper sheet cells to scale and printed with an overview sketch.

The "Multi print" function allows the user to directly print out or send to the printout report the available graphics in terms of model, loads, results, and add-ons. In this manner, graphics can be created from different defined directions. For instance, the user can print all internal forces in an isometric view with a single mouse click (Image 10).

Osservazioni finali

The printout report in RFEM 6 has been fundamentally revised. Il design è moderno ed è stato ottimizzato rispetto alla versione precedente del programma (RFEM 5). The non-modal printout environment allows for quick creation of the printout report and parallel work in the report and the program itself. The user can select, filter, copy, and adjust the data to be exported as well as interactively modify chapters and create user-defined ones.

External graphics, PDF files, text, and formulas, as well as design check formulas used in the design (including a reference to the equation used from the standard), can be embedded in the report. Graphical printouts can be created and managed easily. For instance, they can be exported as 3D pictures in the PDF format of the report. If the user is interested in printing out multiple graphics, this is also possible using the "Multi print" function.


Autore

La signora Kirova è responsabile della creazione di articoli tecnici e fornisce supporto tecnico ai clienti Dlubal.

Link


;