8206x
001716
2021-10-18

6 differenze principali tra RFEM 6 e RFEM 5

La nuova generazione di software RFEM è un programma FEA 3D intuitivo, potente e facile da gestire che soddisfa tutte le ultime esigenze di modellazione, calcolo e progettazione strutturale. Il moderno concetto di design, così come l'introduzione di nuove funzionalità, rendono il programma ancora più innovativo e facile da usare. Le principali differenze tra RFEM 6 e la sua versione precedente, RFEM 5, sono discusse nel testo seguente.

Integrazione di tutti gli add-on nell'ambiente RFEM

A differenza di RFEM 5 (in cui i singoli moduli aggiuntivi devono essere inizializzati separatamente), tutti gli add-on sono integrati nell'ambiente di RFEM 6, dove sono gestiti centralmente. Questa integrazione consente l'uso interattivo delle singole parti del programma, fornendo così agli utenti l'opportunità di creare un pacchetto di programmi su misura per le loro esigenze specifiche.

Nuovi add-on

RFEM 6 offre nuovi moduli aggiuntivi che migliorano la modellazione e la progettazione. Ad esempio, l'add-on Modello edificio consente di definire e modificare i piani dell'edificio in modo semplice e diretto. In modo simile, l'add-on Verifica muratura disponibile in RFEM 6 fa avanzare la progettazione di strutture in muratura rispetto a RFEM 5, dove il comportamento strutturale della muratura deve essere catturato dal modulo aggiuntivo RF-MAT NL.

Ulteriori nuovi add-on in RFEM 6 sono l'ottimizzazione e la stima dei costi/emissioni di CO₂ e l'analisi time-dependent (TDA). Il primo può essere utilizzato per trovare parametri adatti per la conformità con i criteri di ottimizzazione e per stimare i costi o le emissioni di CO₂. Quest'ultimo consente di considerare il comportamento del materiale dipendente dal tempo in RFEM 6.

Calcolo più veloce con la tecnologia del processore multi-core

Diversi solutori, o più precisamente, uno per core, vengono avviati in parallelo per i modelli in cui devono essere calcolate molte combinazioni di carico. Dato che ogni risolutore calcola una combinazione di carico, l'utilizzo dei nuclei e il calcolo stesso sono notevolmente migliorati.

Relazione di calcolo più potente

La relazione di calcolo in RFEM 6 è stata notevolmente ottimizzata. Il lavoro parallelo nel programma e nella relazione è possibile grazie all'ambiente di calcolo non modale. L'utente può selezionare, filtrare, copiare e gestire i dati da esportare, nonché modificare i capitoli in modo interattivo e crearne di definiti dall'utente.

Nella relazione di calcolo possono essere importati anche file PDF, formule, grafici 3D e così via. Le stampe grafiche possono essere facilmente modificate. Ad esempio, le immagini possono essere esportate in 3D nel formato PDF della relazione.

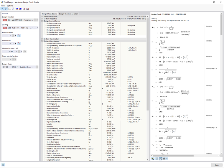
Output delle formule di progetto

Una delle novità di RFEM 6 è l'output delle formule di verifica. Una volta che i risultati in termini di progettazione sono disponibili, le formule di verifica possono essere visualizzate in dettaglio. Queste formule possono essere incluse nella relazione di calcolo. Oltre alle formule di verifica utilizzate, viene fornito un riferimento all'equazione associata nella norma.

Script Manager

Lo script manager in RFEM 6 può essere utilizzato per controllare tutti gli elementi di input utilizzando JavaScript. Questo può essere fatto tramite la console o gli script salvati.


Autore

La signora Kirova è responsabile della creazione di articoli tecnici e fornisce supporto tecnico ai clienti Dlubal.

Link


;