8206x
001716
2021-10-18

6 Main Differences Between RFEM 6 and RFEM 5

The new generation of RFEM software is an intuitive, powerful, and easy-to-handle 3D FEA program that meets all the latest demands in modeling, calculation, and structural design. The modern design concept, as well as the introduction of new features, make the program even more innovative and user-friendly. The main differences between RFEM 6 and its previous version, RFEM 5, are discussed in the following text.

Integration of All Add-ons in RFEM Environment

In contrast to RFEM 5 (where individual add-on modules must be initialized separately), all add-ons are integrated in the environment of RFEM 6, where they are centrally managed. This integration allows interactive use of the individual program parts, thus providing users with the opportunity to create a program package tailored to their specific needs.

New Add-ons

RFEM 6 offers new add-on modules improving modeling and design. For instance, the Building Model add-on allows for defining and modifying building stories in a simple and straightforward manner. In a similar way, the separate Masonry Design add-on available in RFEM 6 advances the design of masonry structures with respect to RFEM 5, where the structural behavior of masonry must be captured by the RF-MAT NL add-on module.

Further new add-ons in RFEM 6 are the Optimization and Costs/CO₂ Emission Estimation and the Time-Dependent Analysis (TDA). The former can be used to find suitable parameters for compliance with the optimization criteria and to estimate costs or CO₂ emissions. The latter allows time-dependent material behavior to be considered in RFEM 6.

Faster Calculation with Multi-Core Processor Technology

Several solvers, or more precisely, one per core, are started in parallel for models where many load combinations must be calculated. Given that each solver calculates a load combination, the utilization of the cores and the calculation itself are enhanced to a great extent.

More Powerful Printout Report

The printout report in RFEM 6 has been remarkably optimized. Parallel work in the program and the report is possible due to the non-modal printout environment. The user can select, filter, copy, and manage the data to be exported as well as interactively modify chapters and create user-defined ones.

PDF files, formulas, 3D graphics, and so on can also be imported into the printout report. Graphical printouts can easily be adjusted. For example, pictures can be exported in 3D in the PDF format of the report.

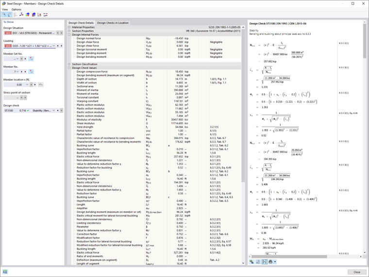
Output of Design Formulas

One of the novelties in RFEM 6 is the output of design check formulas. Once the results in terms of design are available, the design check formulas can be displayed in detail. These formulas can be included in the printout report. In addition to the verification formulas used, a reference to the associated equation in the standard is provided.

Script Manager

The script manager in RFEM 6 can be used to control all input elements using JavaScript. This can be done via the console or saved scripts.


Author

Ms. Kirova is responsible for creating technical articles and provides technical support to Dlubal customers.

Links


;