8206x
001716
2021-10-18

6 głównych różnic pomiędzy RFEM 6 i RFEM 5

Nowa generacja oprogramowania RFEM to intuicyjny, wydajny i łatwy w obsłudze program 3D MES, który spełnia wszystkie najnowsze wymagania w zakresie modelowania, obliczeń i wymiarowania konstrukcji. Nowoczesna koncepcja projektowa, a także wprowadzenie nowych funkcji, czynią program jeszcze bardziej innowacyjnym i przyjaznym dla użytkownika. Poniżej omówiono główne różnice między programem RFEM 6 a jego poprzednią wersją, RFEM 5.

Integracja wszystkich rozszerzeń w środowisku RFEM

W przeciwieństwie do programu RFEM 5 (w którym poszczególne moduły dodatkowe należy zainicjować osobno), wszystkie rozszerzenia są zintegrowane ze środowiskiem RFEM 6, gdzie są centralnie zarządzane. Integracja ta umożliwia interaktywne korzystanie z poszczególnych części programu, zapewniając tym samym użytkownikom możliwość stworzenia pakietu programów dostosowanego do ich specyficznych potrzeb.

Nowe rozszerzenia

Program RFEM 6 oferuje nowe moduły dodatkowe usprawniające modelowanie i wymiarowanie. Rozszerzenie Model budynku umożliwia na przykład definiowanie i modyfikowanie kondygnacji budynku w prosty i bezpośredni sposób. W podobny sposób, oddzielne rozszerzenie Projektowanie konstrukcji murowych dostępne w RFEM 6 przyspiesza obliczenia konstrukcji murowych w porównaniu z RFEM 5, w którym zachowanie konstrukcyjne konstrukcji murowej musi zostać ujęte w module dodatkowym RF-MAT NL.

Kolejne nowe rozszerzenia w programie RFEM 6 to Optymalizacja i szacowanie kosztów/emisji CO₂ oraz Analiza historii czasowej (TDA). Pierwsza opcja może być wykorzystana do znalezienia odpowiednich parametrów w celu zapewnienia zgodności z kryteriami optymalizacji oraz do oszacowania kosztów lub emisji CO₂. Ta druga opcja umożliwia uwzględnienie w programie RFEM 6 zachowania materiału zależnego od czasu.

Szybsze obliczenia dzięki technologii procesorów wielordzeniowych

W przypadku modeli, w których konieczne jest obliczenie wielu kombinacji obciążeń, uruchamianych jest równolegle kilka solwerów, a dokładniej jeden dla każdego rdzenia. Ponieważ każdy solwer oblicza kombinację obciążeń, wykorzystanie rdzeni i same obliczenia są znacznie lepsze.

Bardziej wydajny raport

Raport w programie RFEM 6 został znacząco zoptymalizowany. Równoległą pracę w programie i raporcie umożliwia niemodalne środowisko wydruku. Użytkownik może wybierać, filtrować, kopiować i zarządzać danymi do eksportu, a także interaktywnie modyfikować rozdziały i tworzyć rozdziały zdefiniowane przez użytkownika.

Do protokołu wydruku można również importować pliki PDF, wzory, grafiki 3D itp. Wydruki graficzne można łatwo dostosowywać. Na przykład, obrazy mogą być eksportowane w formacie PDF raportu w 3D.

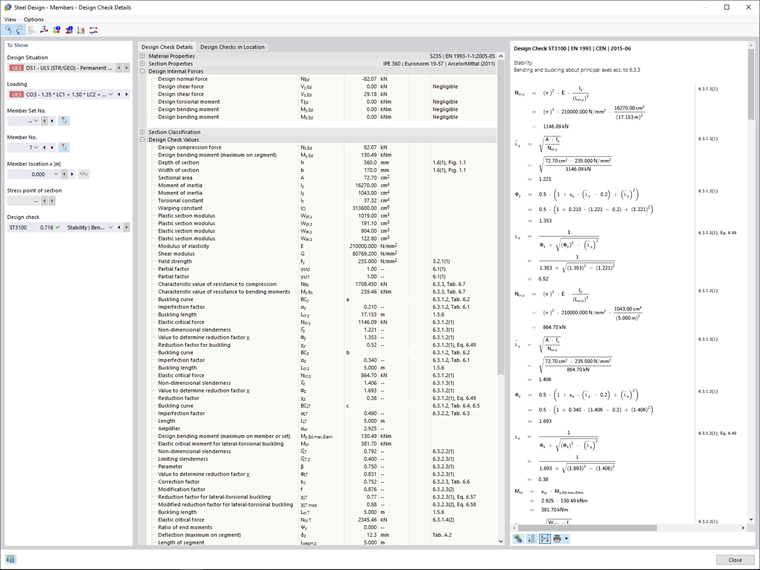
Wyniki obliczeń

Jedną z nowości w programie RFEM 6 jest możliwość generowania wzorów do kontroli obliczeń. Po udostępnieniu wyników w postaci wyników obliczeń można wyświetlić szczegółowe wzory kontroli obliczeń. Wzory te można uwzględnić w raporcie. Oprócz zastosowanych wzorów weryfikacyjnych, w normie znajduje się odniesienie do odpowiedniego równania.

Menadżer skryptów

Za pomocą menedżera skryptów w programie RFEM 6 można sterować wszystkimi elementami wejściowymi za pomocą JavaScript. Można to zrobić za pomocą konsoli lub zapisanych skryptów.


Autor

Pani Kirova jest odpowiedzialna za tworzenie artykułów technicznych i zapewnia wsparcie techniczne dla klientów firmy Dlubal.

Odnośniki


;