1970x
002735
2022-06-14

таблицы результатов

Таблица 'Ошибки и предупреждения' отображается по умолчанию. Он дает обзор проблем, возникших во время проектирования.

В этой таблице представлены несколько непреднамеренных или неудачных проверок. Некоторые из этих результатов расположены близко или непосредственно у опоры поверхности, поэтому их можно квалифицировать как сингулярности. Вы можете найти более подробную информацию о том, как обрабатывать сингулярности, в главе Непроектируемые результаты . Однако некоторые предупреждения относятся к неудовлетворенным проверкам конструкции, которые требуют дополнительного внимания. Однако будет проще изучить их графически (см. Главу Графические результаты ).

Чтобы проверить конкретные результаты расчета каждой поверхности, используйте категории в списке панели инструментов. Каждой категории соответствует набор таблиц.

Расчётные соотношения в поверхностях

Выберите категорию Расчетные соотношения на поверхностях (1). Расчетные соотношения каждой поверхности указаны в пяти таблицах. Результаты сгруппированы по разным критериям. Установите таблицу Расчетные соотношения по толщине , щелкнув вкладку (2).

Каждая из плит и стен имела разные типы толщины. Поэтому максимальные результаты расчета плит указаны в первом блоке (толщина № 1), а результаты для стен - во втором блоке (толщина № 2). Большинство красных отношений можно объяснить особенностями (см. Главу Непреднамеренные результаты ).

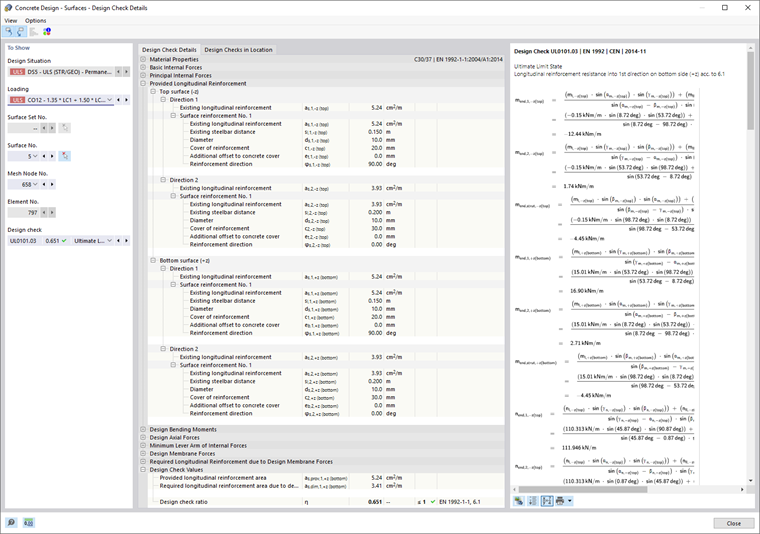
В этой таблице значения, перечисленные в столбце ' Расчетный коэффициент проверки ', представляют собой отношения требуемых площадей армирования и предоставленных площадей армирования. Результаты включают проверки конструкции и проверки деталей. Первые помечены как типы проверок 'UL ', вторые - как' DM '. Например, 'UL0101.03' представляет собой проверку сопротивления продольной арматуры в соответствии с EN 1992-1-1, 6.1 относительно основного направления на нижней стороне плиты (3). Выберите эту линию в верхнем блоке (третья линия, узел сетки № 658 ).

Для просмотра деталей конструкции этой проверки нажмите кнопку Подробности расчётной проверки на панели инструментов таблицы (4). Откроется новое окно.

В этом окне вы можете проверить все параметры расчета и соответствующие уравнения. Когда вы закончите, вернитесь к столам, нажав Закрыть .

Совет

Таблица 'Расчетные соотношения по толщине' содержит общие максимальные расчетные соотношения для каждого типа толщины. Результаты каждого узла сетки КЭ можно просмотреть в таблице ' Расчетные соотношения по местоположению '.

Армирование в поверхностях

На панели инструментов таблицы выберите категорию Армирование на поверхностях (см. Изображение image029775 Список категорий для результатов расчета ). Армирование каждой поверхности снова указано в нескольких таблицах по разным критериям. Задайте таблицу Требуемое армирование по поверхности .

В этой таблице указаны предельные значения необходимой арматуры для каждой поверхности. Максимальные площади каждой категории арматуры обозначены символами Максимум . Вы также можете проверить, какая комбинация нагрузок требует максимального армирования для каждой поверхности, стороны поверхности и направления армирования.

Как и раньше, вы можете проверить детали дизайна в диалоговом окне 'Design Check Details' (см. Изображение image029778 Design Check Details ): Выберите строку, а затем нажмите кнопку Подробности расчётной проверки на панели инструментов таблицы.

Совет

Таблица 'Требуемое армирование по поверхности' содержит максимальные площади армирования для каждой поверхности. Результаты каждого узла сетки КЭ можно просмотреть в таблице ' Требуемое армирование по местоположению '.

Исходная глава