1280x
002727
2022-08-02

Протокол результатов

Конкретные расчетные данные могут быть добавлены к распечатке отчета, который был создан в Части 1. Чтобы открыть этот документ, дважды щелкните элемент 1 в категории 'Распечатка отчетов' в ' Navigator - Data '.

В отчете о распечатке откройте ' Диспетчер отчетов о распечатках ', нажав кнопку Изменить протокол результатов на панели инструментов (вторая справа). Вы также можете выбрать Изменить распечатку отчета в меню Изменить .

Активируйте папку элементов отчета Concrete Design , чтобы включить в нее расчетные данные. Затем нажмите Сохранить и показать .

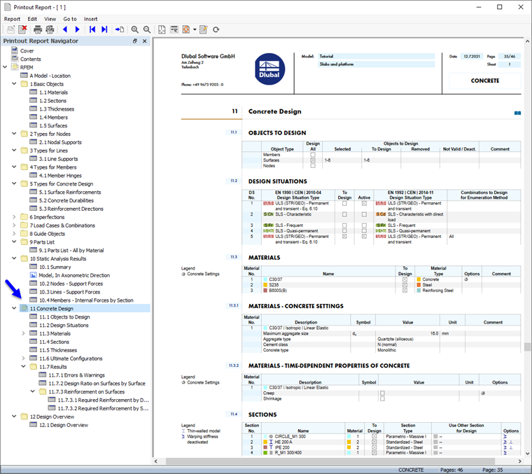
Глава 11 отчета о распечатке содержит данные по умолчанию для конкретной конструкции.

Регулировка содержания

Чтобы добавить или удалить главу, вы можете использовать image032062 Диспетчер распечаток отчетов , как описано в Части 1. Также возможно удалить элемент напрямую: Щелкните правой кнопкой мыши 11.7.1 Ошибки и предупреждения , например, чтобы открыть контекстное меню этой главы. Там выберите Удалить из отчета о распечатке .

Отчет о распечатке обновляется без предупреждений.

Печать графиков

Чтобы добавить изображение в отчет о распечатке, сверните окно предварительного просмотра, нажав кнопку Сведение к минимуму в строке заголовка ' Отчет о распечатке '. Рабочее пространство RFEM снова отображается в полном виде.

Снова настройте навигатор - Результаты (1), чтобы можно было выбрать необходимое продольное армирование as, req, 1 + z (внизу) для дисплей (2). Убедитесь, что опция 'Показать значения на поверхностях' также активирована (3).

Чтобы отобразить только результаты для плит, щелкните третью вкладку панели (4) и проверьте, соответствуют ли номера поверхностей. Выбраны 4,5 (5). Наконец, нажмите кнопку Посмотреть в Z. на панели инструментов, чтобы установить вид сверху (6).

Чтобы распечатать это изображение, нажмите кнопку Кнопка списка рядом с кнопкой Распечатка на панели инструментов. Откроется список опций печати. Нажмите Печатать графику в распечатку отчета .

Предварительный просмотр изображения представлен с некоторыми вариантами настройки макета.

В области 'Графические изображения' выберите расположение заполнения окна . Задайте макет Текст и линии в черном цвете в области ' Цвет ', чтобы значения легко читались. Чтобы переместить панель в другое положение, выберите параметр Внизу справа из списка в области ' Цветовая шкала '. Затем нажмите Сохранить и показать .

Отчет о распечатке создается снова с изображением на последней странице главы ' Конструирование бетона '.

Закройте отчет о распечатке, нажав кнопку Закрыть .

Прежде чем продолжить проектирование бетонных стержней, восстановите отображение всех поверхностей на панели.

Наконец, сохраните конкретные расчетные данные поверхностей, нажав кнопку Сохранить на панели инструментов.

Исходная глава