203x
005965
2025-02-10

导入弹性支座系数

刚性模量法通常用于每个荷载工况或荷载组合的静态分析。
然而,可以通过从其他荷载工况或荷载组合中继承弹性支撑系数来计算不使用刚性模量法的组合。这意味着只需要为分配的荷载组合/荷载工况确定支撑参数。

有几种方法可以实现这一点。

通过组合向导定义

首先,可以通过组合向导进行导入。下图展示了逐步流程。在这里,必须在“基础”选项卡的选项 II 下选择“导入弹性支撑系数...” (2)。随后将出现新的选项卡“弹性支撑系数”。在这里可以选择特定的荷载工况/荷载组合 (3)。此外,还可以选择与设计情况相关的荷载组合 (4)。

选择相关荷载组合的分配时,在生成的荷载组合中会自动导入这些系数。如下图所示。如果这些尚未填写,可以通过在输入对话框“荷载工况和组合”的基础选项卡中激活“自动分配相关荷载组合”选项来启用。

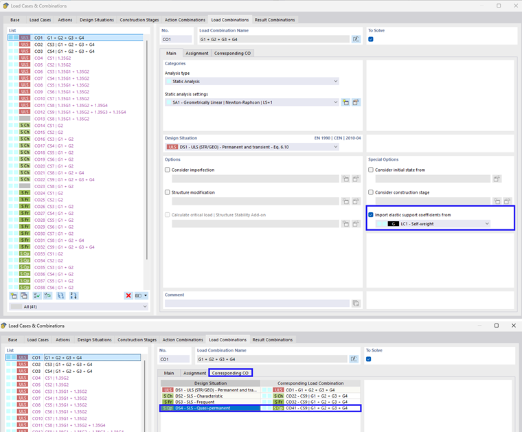
手动定义

同样也可以手动进行分配。这可以在荷载工况和荷载组合中进行。如下图所示。

上级章节