181x
005965
10.2.2025

Import koeficientů pružné podpory

Metoda tuhostního modulu je standardně prováděna pro každou statickou analýzu zatěžovacího stavu nebo kombinace zatížení.
Je však možné počítat kombinace bez metody tuhostního modulu tím, že se pro ně převezmou koeficienty elastického uložení z jiného zatěžovacího stavu nebo kombinace zatížení. Tím je třeba pouze pro přiřazený ZS/ZK určit parametry podloží.

Existují pro to různé způsoby.

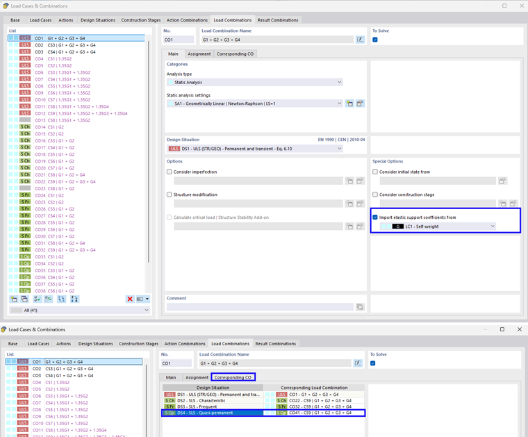
Definice pomocí Asistenta kombinací

Na jedné straně může být import proveden pomocí asistenta kombinací. Následující obrázek ukazuje postup krok za krokem. Zde je potřeba na záložce "Základní" v možnostech II vybrat "Import koeficientů elastického uložení..." (2). Poté se objeví nová záložka "Koeficienty elastického uložení". Zde lze vybrat specifické zatěžovací stavy/kombinace zatížení (3). Kromě toho je možné vybrat příslušnou kombinaci zatížení návrhové situace (4).

Při volbě přiřazení příslušné kombinace zatížení se automaticky u generovaných kombinací zatížení importují jejich koeficienty. Toto je znázorněno na následujícím obrázku. Pokud u vás nejsou tyto vyplněny, můžete to aktivovat zaškrtnutím volby "Automaticky přiřadit odpovídající kombinace zatížení" v záložce Základní v dialogovém okně "Zatěžovací stavy a kombinace".

Ruční definice

Stejně tak je možné přiřazení provést ručně. To lze provést jak u zatěžovacích stavů, tak u kombinací zatížení. Toto je znázorněno na následujícím obrázku.

Nadřazená kapitola