181x
005965
2025-02-10

Importazione di coefficienti elastici di vincoli

Il metodo del modulo di rigidezza viene eseguito di default per ogni analisi statica di un caso di carico o di una combinazione di carico. Tuttavia, è possibile calcolare combinazioni senza il metodo del modulo di rigidezza trasferendo i coefficienti del supporto elastico da un altro caso di carico o combinazione di carico. In questo modo è necessario determinare i parametri di fondazione solo per il LF/LC assegnato.

Ci sono diversi modi per farlo.

Definizione tramite l'assistente delle combinazioni

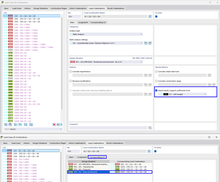
In primo luogo, l'importazione può essere effettuata tramite l'assistente delle combinazioni. L'immagine seguente mostra la procedura passo dopo passo. È necessario selezionare nel tab "Base" sotto opzioni II "Importa coefficienti del supporto elastico..." (2). Successivamente apparirà la nuova scheda "Coefficienti del supporto elastico". Qui è possibile selezionare specifici casi/carichi di combinazione (3). Inoltre, è possibile selezionare la combinazione di carico associata a una situazione di verifica (4).

Quando si sceglie l'assegnazione della combinazione di carico associata, i coefficienti di tali combinazioni di carico generate vengono importati automaticamente. È mostrato nell'immagine seguente. Se non sono compilati, è possibile attivare questa opzione selezionando "Assegna automaticamente combinazioni di carico associate" nel tab Base della finestra di dialogo di input "Casi di carico e combinazioni".

Definizione manuale

È anche possibile effettuare l'assegnazione manualmente. Questo può avvenire sia per i casi di carico che per le combinazioni di carico. È mostrato nella figura seguente.

Capitolo principale