181x
005965
2025-02-10

Импорт коэффициентов упругих опор

Модуль жесткости используется по умолчанию для каждого статического анализа случая нагрузки или комбинации нагрузок. Однако возможно расчитать комбинации без применения модуля жесткости, взяв коэффициенты упругой опоры из другого случая нагрузки или комбинации нагрузок. Таким образом, для назначенного КН/СН нужно определить только параметры постели.

Существуют разные способы это сделать.

Определение с помощью помощника по комбинациям

Во-первых, импорт можно осуществить через помощника по комбинациям. Следующее изображение показывает пошаговый процесс. Вкладка "База" в разделе "Параметры II" нужно выбрать "Импортировать коэффициенты упругой опоры..." (2). Затем появится новая вкладка "Коэффициенты упругой опоры". Здесь можно выбрать конкретные случаи нагрузок/ комбинации нагрузок (3). Кроме того, можно выбрать соответствующую расчетную ситуацию для комбинации нагрузок (4).

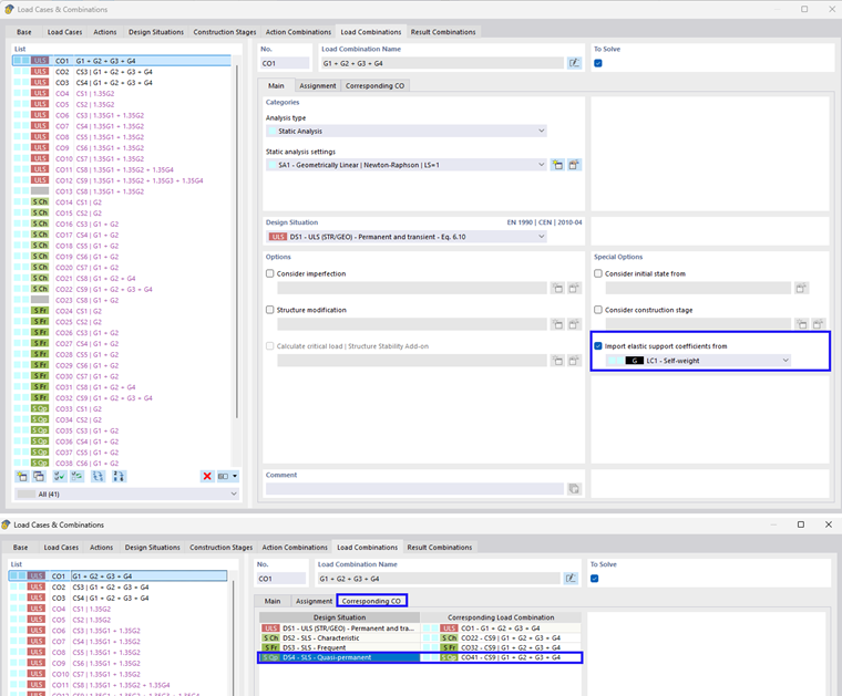
При выборе соответствующей комбинации нагрузок в сгенерированных комбинациях нагрузок автоматически импортируются их коэффициенты. Это показано на следующем изображении. Если у вас они не заполнены, вы можете сделать это, активировав параметр "Автоматически назначать связанные комбинации" во вкладке "База" окна ввода "Случаи и комбинации нагрузок".

Ручное определение

Также возможно выполнить назначение вручную. Это можно сделать как для случаев нагрузок, так и для комбинаций нагрузок. Это показано на следующем рисунке.

Исходная глава