149x
005965
2025-02-10

Importar coeficientes de apoio elástico

O método do módulo de rigidez é realizado por padrão para cada análise estática de um caso de carga ou de uma combinação de cargas. No entanto, é possível calcular combinações sem o método do módulo de rigidez, adotando os coeficientes do apoio elástico de outro caso de carga ou combinação de cargas. Assim, é necessário determinar apenas uma vez os parâmetros de fundação para o caso de carga/combinação de carga atribuído.

Existem diferentes maneiras de fazer isso.

Definição através do assistente de combinações

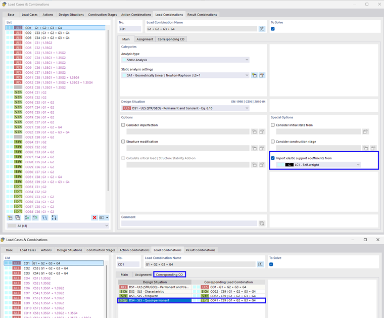
Por um lado, a importação pode ser realizada através do assistente de combinações. A imagem a seguir mostra o procedimento passo a passo para isso. No separador "Base", sob as opções II, deve-se selecionar "Importar coeficientes do apoio elástico..." (2). Em seguida, aparece o novo separador "Coeficientes do apoio elástico". Aqui, casos de carga/combinações de carga específicos (3) podem ser selecionados. Além disso, é possível selecionar a combinação de carga associada a uma situação de dimensionamento (4).

Ao escolher a atribuição da combinação de carga associada, os coeficientes dessas serão automaticamente importados nas combinações de carga geradas. Isso é mostrado na imagem a seguir. Se no seu caso eles não estiverem preenchidos, você pode ativar isso marcando a opção "Atribuir automaticamente combinações de carga associadas" no separador Base da janela de entrada "Casos de Carga e Combinações".

Definição manual

Também é possível realizar a atribuição manualmente. Isso pode ser feito tanto para casos de carga quanto para combinações de carga. Isso é mostrado na ilustração a seguir.

Capítulo principal