203x
005965
2025-02-10

Import współczynników podłoża elastycznego

Moduł sztywności jest standardowo stosowany podczas każdej analizy statycznej przypadku obciążenia lub kombinacji obciążeń.
Możliwe jest jednak obliczanie kombinacji bez użycia modułu sztywności poprzez przejęcie współczynników podparcia sprężystego z innego przypadku obciążenia lub kombinacji obciążeń. Dzięki temu, w przypisanych KO/PO wyznaczane są tylko parametry sprężystości podłoża.

Istnieją różne sposoby osiągnięcia tego celu.

Definicja za pomocą asystenta kombinacji

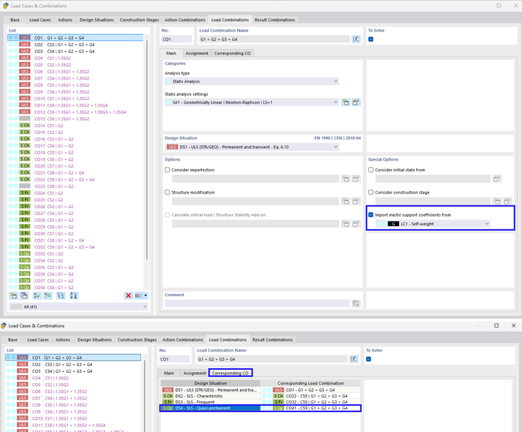
Po pierwsze, import można przeprowadzić za pomocą asystenta kombinacji. Poniższy obrazek pokazuje krok po kroku ten proces. Na zakładce "Podstawowe" w opcji II należy wybrać "Importuj współczynniki podparcia sprężystego..." (2). Następnie pojawi się nowa zakładka "Współczynniki podparcia sprężystego". Można tutaj wybrać specyficzne przypadki obciążenia/kombinacje obciążeń (3). Ponadto można wybrać odpowiednią kombinację obciążeń dla sytuacji projektowej (4).

W przypadku wyboru przyporządkowania odpowiedniej kombinacji obciążeń, współczynniki są importowane automatycznie do wygenerowanych kombinacji obciążeń. Pokazano to na poniższym obrazku. Jeśli nie są one u Państwa wypełnione, można to zmienić, aktywując opcję "Automatycznie przyporządkuj odpowiednie kombinacje obciążeń" na zakładce Podstawowe w oknie dialogowym "Przypadki obciążeń i kombinacje".

Ręczna definicja

Możliwe jest również ręczne przyporządkowanie. Może to być wykonane zarówno dla przypadków obciążeń, jak i kombinacji obciążeń. Pokazano to na poniższej ilustracji.

Rozdział nadrzędny