985x
002645
28-07-2023

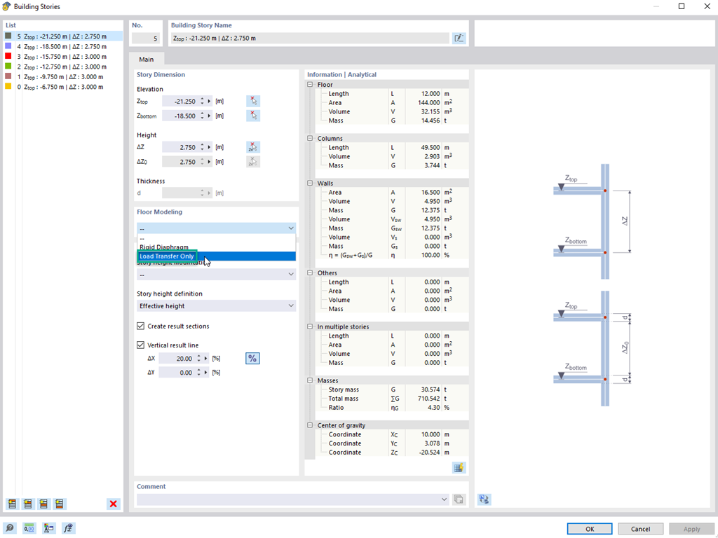
Tipo de planta "Solo transmisión de cargas"

Usando el tipo de planta "Solo transmisión de cargas", puede considerar las losas sin el efecto de rigidez dentro y fuera del plano en el complemento Modelo de edificio. Este tipo de elemento recoge las cargas en la losa y las transfiere a los elementos de apoyo del modelo en 3D. Así, puede simular componentes secundarios, como rejillas y elementos de distribución de carga similares, sin ningún efecto adicional en el modelo en 3D.


Enlaces


;