985x
002645
2023-07-28

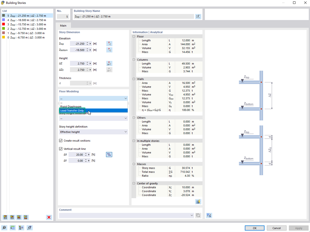
Story Type "Load Transfer Only"

Using the "Load Transfer Only" story type, you can consider slabs without stiffness effects in and out of the plane in the Building Model add-on. This element type collects the loads on the slab and transfers them to the supporting elements of a 3D model. Thus, you can simulate secondary components, such as grillage and similar load distribution elements, without any further effect in the 3D model.


Links


;