985x
002645
28. Juli 2023

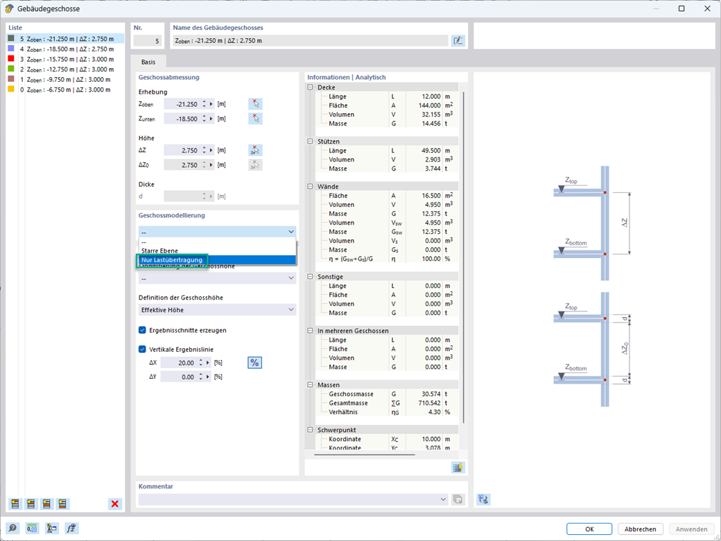
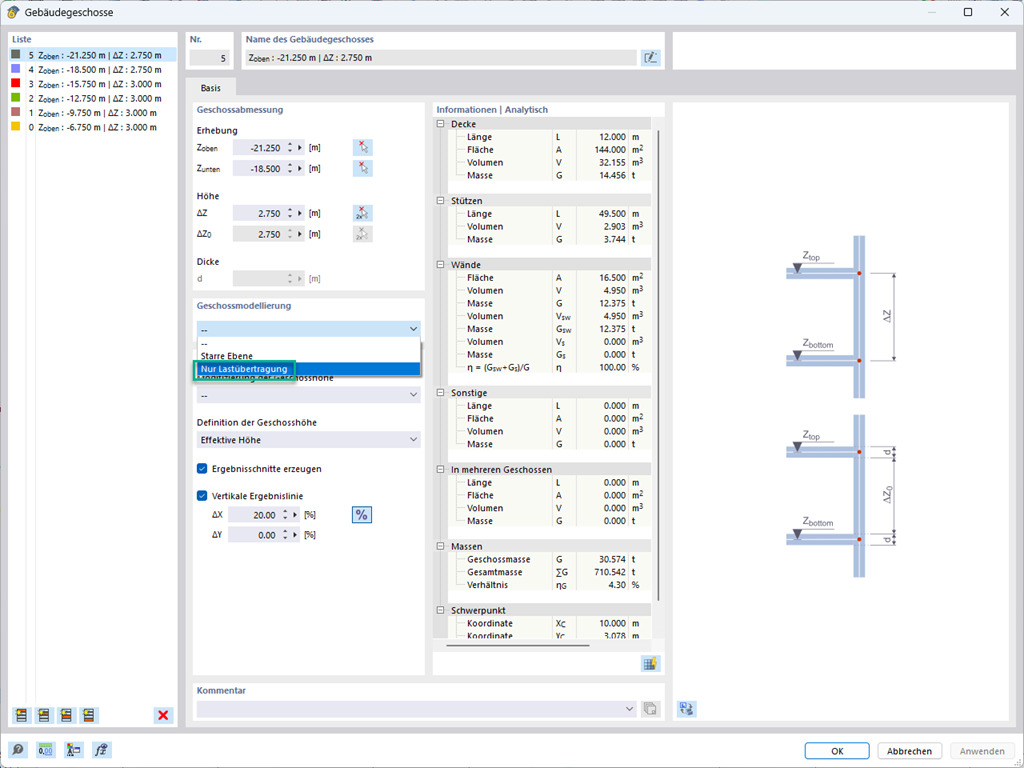
Geschosstyp "Nur Lastübertragung"

Mit Hilfe des Geschosstyps "Nur Lastübertragung" können Sie im Add-On Gebäudemodell Decken ohne Steifigkeitseffekt in und aus der Ebene berücksichtigen. Dieser Elementtyp sammelt die Lasten auf der Decke und gibt diese an die Stützelemente des 3D-Modells weiter. Somit haben Sie die Möglichkeit, Sekundärbauteile wie z. B. Gitterroste und ähnliche Lastverteilungselemente ohne weiteren Effekt im 3D-Modell simulieren.


Links


;