985x
002645
28.07.2023

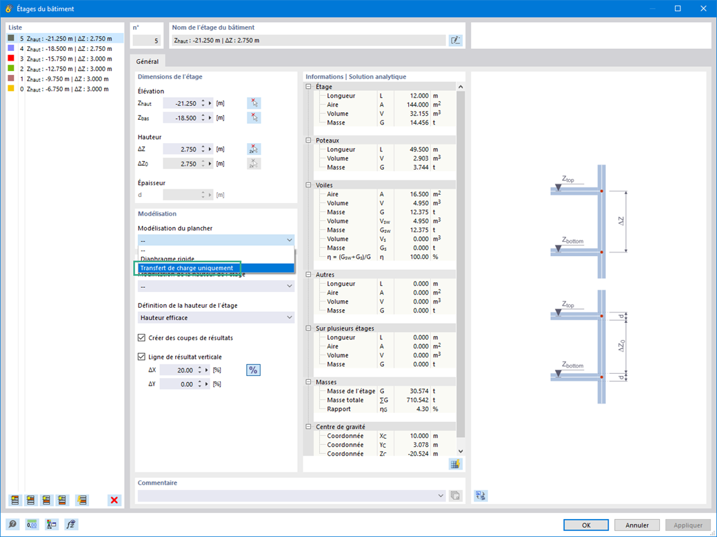
Type d'étage « Transfert de charge uniquement »

Le type d'étage « Transfert de charge uniquement », permet de considérer les dalles sans effet de rigidité à l'intérieur et à l'extérieur du plan dans le module complémentaire Modèle de bâtiment. Ce type d'élément collecte les charges sur la dalle et les transfère aux éléments porteurs du modèle 3D. Vous avez ainsi la possibilité de simuler des composants secondaires, par exemple, le solivage de plancher et des éléments de distribution de charge similaires dans le modèle 3D sans autre effet.


Liens


;