985x
002645
2023-07-28

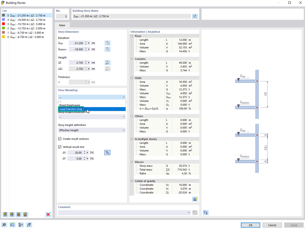
Tipo di piano "Solo trasferimento del carico"

Utilizzando il tipo di piano "Solo trasferimento del carico", è possibile considerare i solai senza un effetto di rigidezza dentro e fuori il piano nell'add-on Modello edificio. Questo tipo di elemento raccoglie i carichi sul solaio e li trasferisce agli elementi portanti del modello 3D. Ciò offre la possibilità di simulare componenti secondari come griglie ed elementi di distribuzione del carico simili nel modello 3D senza ulteriori effetti.


Link


;