3100x
001861
14.11.2023

Vérification des poutres à âme pleine selon l'AISC 360-16 dans RFEM 6

La poutre à âme pleine est un choix économique pour la construction avec de longues travées. Les poutre à âme pleine en acier avec section en I ont généralement une âme profonde pour tirer le meilleur parti de leur résistance au cisaillement et de l’espacement entre les semelles, mais l’âme est mince pour réduire le poids propre. En raison de son important rapport hauteur/épaisseur (h/tw), des raidisseurs transversaux peuvent être nécessaires pour rigidifier l’âme élancée.

Dans RFEM 6, l’option Raidisseurs transversaux de barre peut être utilisée pour ajouter les raidisseurs requis le long de la longueur de barre. L’augmentation de la résistance au cisaillement du raidisseur peut être prise en compte dans le module complémentaire Vérification de l’acier.

La clause G2 de l’AISC « Barres en I et sections en U » [1] est divisée en trois sous-parties :

  • G2.1 Résistance au cisaillement des âmes sans action du champ de traction
  • G2.2 Résistance au cisaillement des panneaux d’âme internes avec a/h ≤ 3 en considérant l’action du champ de traction
  • G2.3 Raidisseurs transversaux

Qu’est-ce que l’action du champ de traction ?

L’action du champ de traction est un phénomène dans lequel l’âme de la poutre à âme pleine est calculée pour avoir une résistance post-flambement importante. À l’état post-flambement, l’âme est toujours capable de résister à la charge appliquée par traction.

L’action du champ de traction ne peut être considérée que pour les panneaux intérieurs lorsque a/h ne dépasse pas 3,0 (clause G2.2 de l'AISC) où « a » est la distance libre entre les raidisseurs et « h » la distance libre entre les semelles.

Exemple

Les exemples G.8A et G.8B des exemples de calcul de l’AISC 2016 [2] sont présentés pour comparer la résistance au cisaillement obtenue à partir du modèle RFEM. Cette poutre mesure 56 pi de long, 3 pi de large, avec des semelles de 1,5 po d’épaisseur x 16 po de large et une âme de 5/16 po d’épaisseur. La semelle en compression est contreventée en continu, ce qui suggère que la vérification du déversement peut être désactivée dans le logiciel.

Une poutre composée peut être créée à l’aide du type de section « Paramétrique – À parois minces » et du type de fabrication « Soudé ».

1) Vérifier si des raidisseurs transversaux sont requis selon la clause G2.3 de l’AISC

Les raidisseurs transversaux ne sont pas requis si l’une des conditions suivantes est remplie.

  • h/tw est inférieur à 2,46 √(E/Fy)

33,0 po / 0,3125 po = 105,6 est supérieur à 2,46*√ (29 000 ksi/36 ksi) = 69,82

  • La résistance au cisaillement requise est inférieure à la résistance disponible. Comme le montre la vérification GG6100, la résistance au cisaillement requise (175,8 kips) est supérieure à la résistance au cisaillement disponible (149,4 kips).
  • Aucune des conditions ci-dessus n’étant remplies, des raidisseurs transversaux sont requis.

2) Déterminer l’espacement des raidisseurs

Les tableaux 3-16a, 3-16b et 3-16c du manuel AISC Steel Construction [3] aident à déterminer l’espacement requis entre les raidisseurs sur la base du ratio h/tw et de la contrainte requise. Une approche itérative d’essais et d’erreurs peut également être utilisée pour déterminer l’espacement.

Dans cet exemple, un espacement de 42 po est utilisé pour le panneau d’extrémité. La résistance au cisaillement requise à cet emplacement peut être facilement déterminée à l’aide de l’outil « Diagramme de résultats de la barre sélectionnée ». À l’extrémité du premier panneau, Vz = 153,8 kips dépasse la résistance disponible = 149,4 kips. Par conséquent, un deuxième panneau avec un espacement de 90 po est également ajouté. Un troisième panneau n’est pas nécessaire car V = 106,8 kips est inférieur à 149,4 kips.

3) Ajouter des « Raidisseurs transversaux de barre » répertoriés sous « Types pour les barres » dans RFEM

Plusieurs types de raidisseurs sont disponibles. Dans cet exemple, la « Platine d’about » est utilisée au début et à la fin de la barre. « Plat » est utilisé pour les raidisseurs intermédiaires. La position, le matériau et la taille sont définis pour chaque raidisseur.

L’option « Considérer le raidisseur » est disponible depuis que le module complémentaire Vérification de l’acier a été activé. Cette option peut être activée et désactivée pour considérer l’effet de chaque raidisseur individuel sur la vérification. Pour la « Platine d’about », le raidisseur peut être considéré comme « Non rigide » ou « Rigide ». « Non rigide » est sélectionné lorsque l’action du champ de traction ne peut pas être considérée pour le panneau d’extrémité.

Le ressort de gauchissement résultant est calculé automatiquement. Cependant, il n’est pas considéré dans l’analyse sans le module complémentaire Flambement par flexion-torsion (7 degrés de liberté). Les raidisseurs transversaux n’ont aucun impact sur la rigidité lors du calcul avec 6 degrés de liberté.

4) Résistance au cisaillement dans le module complémentaire Vérification de l’acier

Comme indiqué dans la clause G2.2, la plus grande résistance nominale au cisaillement de la clause G2.1 (sans action du champ de traction) et de la clause G2.2 (considérant l’action du champ de traction) peut être utilisée. Les deux conditions sont vérifiées dans le module complémentaire Vérification de l’acier sous la Vérification GG6100.

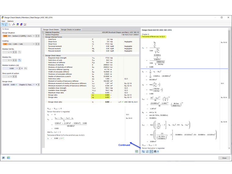
5) Exigences des raidisseurs transversaux selon la clause G2.3 [1] de l’AISC

En plus de fournir la résistance au cisaillement de la barre, GG6130 vérifie :

  • Rapport largeur-épaisseur du raidisseur (AISC éq. G2-12)
  • Moment d’inertie du raidisseur (AISC éq. G2-13)

L’option « Raidisseurs transversaux de barre » permet de prendre en compte les âmes raidies des poutres à âme pleine dans RFEM.


Auteur

Cisca est responsable des formations clients, du support technique et du développement des programmes Dlubal pour le marché nord-américain.

Liens
Références


;