2790x
001861
2023-11-14

在 RFEM 6 中按照规范 AISC 360-16 进行板梁设计

对于大跨度的建筑工程,板梁是一种经济的选择。 截面为工字钢的钢板梁和两块腹板分别采用深腹板和薄腹板来满足其受剪承载力和翼缘间距。 由于其高厚比 (h/tw ) 很大,所以可能需要设置横向加劲肋来加固细长腹板。

在 RFEM 6 中使用杆件横向加劲选项,可以沿杆件长度方向添加所需的加劲。 由加劲肋增加的抗剪强度可以在钢结构设计模块中考虑。

AISC 第 G2 节“ I 形杆件和槽钢” [1] 分为三个部分:

  • G2.1 无区域拉力时腹板抗剪强度
  • G2.2 a/h ≤ 3内部腹板考虑抗剪强度
  • G2.3 横向加劲

什么是拉力场作用?

所谓张力场作用,是指腹板为了满足屈曲后强度设计而产生的现象。 后翘曲状态下,腹板仍可通过拉力承受荷载。

只有当a/h不超过 3.0(AISC 章节 G2.2)时,拉力才可以考虑用于内板。

示例

在 AISC 2016 实例 [2] 中的实例 G.8A 和 G.8B 中由 RFEM 模型获得的抗剪强度进行了比较。 该梁长 5 米,高 3 米,1.5 英寸厚 x 16 英寸宽翼缘,腹板厚 5/16 英寸。 受压翼缘采用连续支撑,这意味着可以在程序中停用弯扭屈曲 (LTB) 验算。

组合梁的截面类型为“参数化 – 薄壁”,生产类型为“焊接”。

1) 检查是否按照 AISC 第 G2.3 节需要设置横向加劲肋

如果满足下列条件之一,则不需要横向加劲肋:

  • h/tw小于 2.46 ²(E/Fy )

33.0 in/0.3125 in = 105.6 大于 2.46*²(29000 ksi/36 ksi) = 69.82

  • 所需的抗剪强度小于可用强度。 如“设计验算 GG6100”所示,所需的抗剪强度 (175.8 kips) 大于可用的抗剪强度 (149.4 kips)。
  • 由于上述条件均不满足,所以需要设置横向加劲。

2) 确定加劲肋间距

根据手册 AISC 钢结构 [3] 中的表3-16a、3-16b和3-16c可以帮助确定所需的加劲肋间距。 替代地,可以通过反复试验和错误的方法来确定该间距。

在本例中,端部板的间距为in。 使用“所选杆件的结果图”工具可以轻松确定该位置所需的抗剪强度。 在第一个区域的末端,Vz = 153.8 kips 超过了可用强度 = 149.4 kips。 此外还添加了第二个间距为 90 度的嵌件。 不需要第三个面板,因为 V = 106.8 kips 小于 149.4 kips。

3) 在 RFEM 中“杆件类型”下添加“杆件横向加劲肋”

程序提供了以下几种加劲肋。 在本例中,“端板”用于杆件的始端和末端。 【平面】用于中间加劲肋。 程序可以指定每个加劲肋的位置、材料和尺寸。

自从激活了钢结构设计模块后,"考虑加劲"选项才可用。 该选项可以打开或关闭,以便考虑每个单独加劲肋对设计的影响。 “端板”一栏中的加劲肋可以是“非刚性”或“刚性”。 “非刚性”是指端部面积不能考虑拉力场作用的情况。

由此产生的翘曲弹簧是自动计算的。 如果不安装“翘曲扭转(7 自由度)”模块,那么在分析中将不考虑它。 当采用 6 个自由度计算时,横向加劲肋对刚度没有影响。

4) 钢结构设计模块中的抗剪强度

如章节 G2.2 中所述,可以使用截面 G2.1(无张力场作用)和截面 G2.2(考虑张力场作用)中较大的抗剪强度。 在钢结构设计模块中的设计验算 GG6100 中可以检查这两种情况。

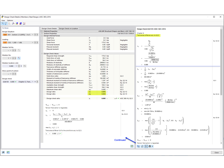
5) AISC G2.3 横向加劲肋要求 [1]

GG6130 设计验算时,除了提供杆件的抗剪强度外,还验算:

  • 加劲肋的宽厚比 (AISC eq. G2-12)
  • 加劲肋的惯性矩 (AISC eq. G2-13)

在 RFEM 中可以考虑板梁的腹板加劲肋,然后选择“杆件横向加劲”。


作者

Cisca 负责北美市场的客户培训、技术支持和持续的程序开发。

链接
参考


;