Community
    Accedi al tuo account

    Registrati all'extranet Dlubal per ottenere il massimo dal software e avere accesso esclusivo ai tuoi dati personali.

    Crea account
    Accedendo, accetti le Condizioni di utilizzo e vendita di Dlubal. Si prega di consultare la nostra Informativa sulla privacy e la nostra Informativa sui cookie.
    0
    Webshop
    Contatta il nostro team di vendita
    Lingua
    • Deutsch
    • English
    • Français
    • Español
    • Português
    • Italiano
    • Česky
    • Polski
    • Pусский
    • 中文(简体)
    • Settori
      • Struttura in calcestruzzo armato
      • Strutture in calcestruzzo precompresso
      • Strutture in acciaio
      • Strutture in legno
      • Strutture in muratura
      • Strutture leggere e in alluminio
      • Edifici
      • Strutture industriali
      • Tubazioni
      • Strutture a ponte
      • Gru e vie di corsa
      • Tralicci e piloni
      • Strutture di vetro
      • Tensostrutture e membrane
      • Strutture costituite da funi
      • Strutture laminate e a sandwich
      • Strutture temporanee
      • Ponteggi e scaffalature
      • Strutture offshore
      • Silo e serbatoi di stoccaggio
      • Impianti di energia rinnovabile
      • Strutture solari e sistemi di montaggio
      • Cantieri navali e corpi galleggianti
      • Tecnologia di trasporto
      • Strutture di perforazione
      • Piscine e parchi acquatici
      • Strutture container
      • Fondazioni su pali trivellati
      • Struttura di scale
      • Centrali energetiche
      • Strutture idrauliche in acciaio
      • Ingegneria meccanica
      • Strutture pneumatiche
      Aree di applicazione
      • Ingegneria strutturale
      • Analisi agli elementi finiti (FEA)
      • Simulazione del vento e generazione dei carichi del vento
      • Analisi delle tensioni
      • Analisi non lineare
      • Analisi di stabilità
      • Analisi di instabilità non lineare
      • Torsione da ingobbamento impedito
      • Analisi dinamica e sismica
      • Dinamica non lineare
      • Analisi pushover
      • Form-finding e modelli di taglio
      • Giunti acciaio
      • Building Information Modeling (BIM)
      • Sezioni piegate a freddo
      • Interazione terreno-struttura
      • Analisi di sistemi per facciate
      • Fondazioni e ingegneria geotecnica
      • Fasi costruttive
      • Protezione al fuoco
      Norme
      • Eurocodici (EC)
      • Norme tedesche (DIN)
      • Norme britanniche (BS EN, BS)
      • Norme Italiane (NTC)
      • Norme statunitensi
      • Norme canadesi (CSA)
      • Norme australiane (AS)
      • Norme svizzere (SIA)
      • Norme cinesi (GB, HK)
      • Norme indiane (IS)
      • Norme messicane (RCDF, CFE Sismo 15)
      • Norme russe (SP)
      • Norme sudafricane (SANS)
      • Norme brasiliane (NBR)
      Servizi online
      • Icona del menu superiore dello strumento Geo-Zone Tool Mappe per carico da neve, le velocità del vento e le zone sismiche.
      • Icona Calcolo cloud Calcoli cloud
      • Icona di Wiki di Analisi Strutturale Wiki di analisi strutturale
      • Icona delle proprietà di acciaio della sezione e le proprietà della sezione in legno Proprietà di sezione dei profili e delle sezioni in acciaio
      Verifica strutturale per impianto fotovoltaico

      Dlubal Software ti aiuta a creare e verificare qualsiasi sistema di montaggio solare. Lavora in modo efficiente con strutture in acciaio, alluminio e calcestruzzo in un unico ambiente.

      Esplora strumenti
      Strutture per impianti solari Strutture solari | Versione mobile
      API Dlubal

      Il nuovo servizio API di Dlubal (gRPC) ti offre un'interfaccia flessibile per il software di analisi strutturale basata su Python e C#, con accesso diretto all'intera gamma di prodotti Dlubal.

      Avvio con API
      Sfondo per il banner del menu principale API Sfondo per il banner del menu principale API
    • Icona rappresentante RFEM 6, un software di analisi agli elementi finiti. RFEM 6 L’unico software di analisi e progettazione strutturale di cui hai bisogno per i tuoi progetti

      RFEM 6 costituisce la base della famiglia di programmi modulari ed è utilizzato per definire strutture, materiali e azioni per strutture a piastre, pareti, gusci e aste, nonché per solidi ed elementi di contatto.

      Scopri di più
      Pulsante dico per l'attivazione della funzione Add-on
      • Analisi aggiuntive
      • Analisi dinamica
      • Soluzioni speciali
      • Verifica
      • Collegamenti
      Icona RSTAB 9 senza bordi RSTAB 9 Software iconico di analisi di telai e tralicci

      RSTAB 9 è un potente software di analisi e verifica per il calcolo di strutture 3D a travi, telai o capriate, che riflette lo stato dell’arte e aiuta gli ingegneri strutturali a soddisfare i requisiti dell’ingegneria civile moderna.

      Scopri di più
      Pulsante dico per l'attivazione della funzione Add-on
      • Analisi aggiuntive
      • Analisi dinamica
      • Soluzioni speciali
      • Verifica
      Icona RSECTION 1 senza bordo RSECTION 1 Calcoli di sezioni trasversali definiti dall'utente

      RSECTION supporta gli ingegneri strutturisti determinando le proprietà delle sezioni trasversali per i più diversi profili e consente un'analisi delle tensioni successiva.

      Per maggiori informazioni
      Icona di RWIND 3 senza bordi RWIND 3 Software CFD per la galleria del vento digitale

      RWIND 3 è una galleria del vento digitale per la simulazione dei flussi del vento attorno a qualsiasi geometria di edificio e per il calcolo dei carichi del vento sulle loro superfici.

      Per maggiori informazioni
      Icona API API di Dlubal La tua porta per la modellazione parametrica e l'automazione

      Il nuovo servizio API Dlubal (gRPC) offre un'interfaccia flessibile per il software di analisi strutturale basata su Python e C#, con accesso diretto all'intera gamma di prodotti Dlubal. Approfittate di un'integrazione fluida e potente nel vostro software Dlubal – ideale per la modellazione parametrica e compiti di ottimizzazione complessi.

      Scopri l'API
      Documentazione API API Documentation
      • Indice
      • Introduzione
      • Applicazioni
      • Oggetti del modello
      • Abbonamenti e prezzi
      • Esempi
      FEM per collegamenti in acciaio

      Progetta e analizza giunti in acciaio utilizzando CBFEM, conforme a EN 1993‑1‑8 e AISC 360, completamente integrato in RFEM 6 per flussi di lavoro strutturali più veloci e precisi.

      Scopri di più
      Collegamenti in acciaio Collegamenti in acciaio
      Geo-Zone Tool

      Il servizio online Dlubal fornisce mappe delle zone per la rapida determinazione dei carichi da neve, delle velocità del vento e dei dati sismici.

      VERIFICA DELLE ZONE DI CARICO
      Strumento di visualizzazione della zona geografica che mostra mappe di neve, vento e sismiche con illustrazioni per le valutazioni dei carichi ambientali. Illustrazione delle mappe delle zone geografiche di neve, vento e sismiche in una versione mobile che mostra varie regioni e dati.
      Prodotti obsoleti
    • Supporto tecnico
      • Domande frequenti (FAQ)
      • Knowledge Base
      • Caratteristiche del prodotto
      • Licensing
      • Fai una domanda
      • Il nostro team di supporto
      • Consigliaci una nuova funzione o un'idea per il programma
      • Domande frequenti su licenze e autorizzazioni
      • Segnalaci un problema o un bug del programma
      • Aggiornamenti del programma
      • Problemi del programma
      • Formule | La matematica è divertente!
      Corsi di formazione
      • Primi passi con RFEM
      • Primi passi con RSTAB
      • Formazione online
      • Formazione presso Dlubal
      • Formazione individuale
      • Video
      • Video di e-learning
      • Webinar - Impara online
      • Corsi online
      Servizio
      • Assistenza / Servizio gratuito
      • Extranet | Account
      • Contratto di servizio
      • Geo-Zone Tool per la determinazione dei carichi
      • Update e Upgrade
      • Versioni precedenti dei programmi
      Vendite
      • Webshop
      • Il nostro team di vendita
      • Contatta il nostro ufficio vendite
      • Prenota una demo online
      • Perché Dlubal Software?
      Assistente AI
      • Mia – la tua assistente AI 24/7
      • Scopri la tua assistente AI personale
      Assistenza e servizio gratuiti

      Hai bisogno di aiuto? Accedi a opzioni di supporto gratuite, tra cui assistenza AI disponibile 24/7, supporto via email e webinar.

      Scopri di più
      Assistenza tecnica e servizio gratuiti Assistenza tecnica e servizi gratuiti
      Trova risposte rapide

      Trova risposte rapide alle domande comuni sul software Dlubal. Cerca o filtra centinaia di FAQ per risolvere i problemi in poco tempo.

      Visualizza FAQ
      Domande frequenti (FAQ) FAQ | Versione per dispositivi mobili
    • News
      • Ultime notizie
      • Nuove caratteristiche del prodotto
      • Iscrizione alla Newsletter
      • Nuovi prodotti rilasciati
      • Dlubal Blog
      Corsi di formazione
      • Corso di formazione online
      • Corso di formazione personalizzato
      Eventi
      • Panoramica eventi
      • Fiere e Congressi
      • Webinar
      Corsi online – Master in ingegneria

      Unisciti ai leader del settore ed esplora soluzioni nell'ingegneria strutturale e nel software. Migliora le tue competenze con le nostre sessioni dal vivo!

      Vedi i prossimi webinar
      3D FEA Software RFEM 6 | First Steps Immagine del menu del banner | News Webinar | Versione Mobile
      Sblocca la potenza dell’innovazione

      Scopri strumenti all'avanguardia e miglioramenti progettati per potenziare il tuo flusso di lavoro ingegneristico.

      Scopri le nuove funzioni
      Explore New Features Immagine da banner di menu | News_ProductFeatures | Versione per dispositivi mobili
    • Scarica la versione completa

      Vuoi provare le capacità dei programmi Dlubal Software? Hai l'opportunità di farlo! La versione completa gratuita di 90 giorni ti consente di testare a fondo tutti i nostri programmi.

      Avvia subito la versione di prova
      Dlubal Free Zone

      Nella sezione gratuita Dlubal è possibile accedere a webinar, articoli e versioni di prova del software– tutto gratuitamente e raccolto in un unico luogo.

      Maggiori informazioni
      Esempi
      • Modelli di analisi strutturale da scaricare
      • Invia il tuo modello di analisi strutturale
      • Esempi introduttivi e tutorial
      • Esempi di verifica
      • Panoramica immagini
      Documenti
      • Manuali online
      • Manuali
      • Volantini, brochure e certificati
      Riferimenti
      • Progetti clienti
      • Perché inviare il tuo progetto?
      • Come presentare un progetto cliente?
      • Invia il tuo progetto
      Modelli gratuiti da scaricare

      Esplora migliaia di modelli strutturali pronti all'uso. Scarica, adatta e usali come modelli per accelerare il tuo processo di progettazione.

      Scopri modelli
      Modelli di analisi strutturale da scaricare Modelli gratuiti da scaricare | Versione mobile
      Free Zone di Dlubal

      Ricevi assistenza esperta ogni volta che ne hai bisogno. Goditi l'assistenza AI gratuita, il supporto via email, i webinar dal vivo e i servizi premium per gli utenti del Service Contract Pro.

      Ricevi assistenza
      Assistenza e servizio gratuiti Assistenza e servizio gratuiti | Versione mobile
    • E-learning
      • RFEM 6 per principianti
      • RFEM 6 per studenti
      • Programmazione con RFEM 6 e Python
      • RFEM 6 con Rhino e Grasshopper
      • RFEM 5 per principianti
      • Modellazione con RFEM 5
      • Video di apprendimento per studenti di analisi strutturale
      • Tutorial rapidi per i programmi Dlubal
      • I migliori trucchi e consigli in RFEM
      • Registrazioni dei corsi di formazione online di Dlubal
      • Webinar registrati
      Studenti e scuole
      • Software di analisi strutturale gratuito per studenti
      • Richiedi o rinnova la versione Student gratuita
      • Richiesta per licenza insegnante gratuita
      • Inviaci la tua tesi
      • Perché inviarci la tua tesi?
      • Tesi di laurea con il software Dlubal
      • Software di analisi strutturale gratuito per scuole
      • Richiedi il pacchetto School
      • Formazione introduttiva gratuita nella tua università
      • Richiedi la tua formazione
      Knowledge Base
      • Primi passi con RFEM
      • Video
      • Manuali online
      • Wiki di analisi strutturale
      • Knowledge Base
      • Domande frequenti (FAQ)
      Infotainment
      • Podcast
      • Dlubal Blog
      • Introduzione all'analisi strutturale e alla progettazione
      Primi pass con RFEM 6

      Primi passi con RFEM 6 e scopri quanto velocemente puoi modellare e calcolare. Personalizza con i componenti aggiuntivi per avere ancora più possibilità.

      Inizia
      3D FEA Software RFEM 6 | First Steps Immagine del menu del banner | News Webinar | Versione Mobile
      Software di analisi strutturale gratuito per studenti

      Migliaia di studenti in tutto il mondo beneficiano già del software Dlubal. Goditi l'accesso gratuito, la formazione e il supporto di esperti durante i tuoi studi.

      Ottieni licenza gratuita
      Software di analisi strutturale per studenti software di analisi strutturale gratuito per studenti
    • Chi siamo
      • Storia e fatti
      • Filosofia aziendale
      • Perché Dlubal Software?
      • Confronto prodotti
      • Politica della qualità
      • Il nostro team
      Contatti
      • Sedi Dlubal nel mondo
      • Rivenditori autorizzati Dlubal
      Riferimenti
      • Recensioni clienti
      • Progetti clienti
      • Casi studio
      • Perché inviare il tuo progetto?
      • Esempi di verifica
      • La tua recensione
      • Partecipazione a progetti di ricerca
      Clienti

      Ti presentiamo i nostri clienti che utilizzano Dlubal Software per i loro progetti. Scopri come i nostri clienti di tutto il mondo utilizzano strumenti avanzati per l'analisi statica e dinamica per implementare soluzioni innovative nella progettazione e nell'ingegneria.

      Scopri i nostri clienti
      Costruire il successo insieme

      Scopri come gli ingegneri leader in tutto il mondo si affidano alle nostre soluzioni per elevare i loro progetti con noi.

      Vedi i nostri clienti
      See Our Customers Immagine dallo strumento Menu banner | Company_OurCustomers_Mobile
      Incontra gli esperti

      I nostri ingegneri dedicati sono qui per assisterti nella modellazione, progettazione e nelle sfide tecniche, in qualsiasi momento e ovunque.

      Collegarsi con l'assistenza
      Our Team Immagine del banner di menu | Azienda_Il nostro team | Versione mobile
    • Carriera
      • Lavori
      • Team
      • Blog del team
      • Approfondimenti
      Opportunità di lavoro
      • Tutte le offerte di lavoro
      • Sviluppo del prodotto
      • Assistenza clienti
      • Vendite
      • Marketing
      • Sviluppo del software
      • Amministrazione
      • Stagisti
      • Altri
      Team
      • Sviluppo dei prodotti
      • Servizio clienti
      • Vendite
      • Marketing
      • Sviluppo software
      • Amministrazione
      Perché Dlubal?
      • Cultura aziendale
      • Vantaggi per dipendenti
      Costruisci il tuo futuro con noi

      Scopri come il nostro team modella il futuro dell'ingegneria. Vivi l'innovazione, la crescita e sfide entusiasmanti.

      Carriera in Dlubal Immagine dal Menu Banner | Carriera in Dlubal Mobile
      Trova il lavoro dei tuoi sogni

      Unisciti a un leader globale nel software di ingegneria e porta la tua carriera a nuovi livelli.

      Scopri le posizioni aperte
      All Open Positions Immagine Banner Menu | Posizioni aperte mobile
    • Webshop
    Prodotti principali
    Icona rappresentante RFEM 6, un software di analisi agli elementi finiti.
    RFEM 6
    Icona RSTAB 9 senza bordi
    RSTAB 9
    Icona di RWIND 3 senza bordi
    RWIND 3
    Icona RSECTION 1 senza bordo
    RSECTION
    Servizi online
    Icon dello strumento GeoZone
    Geo-Zone Tool
    Proprietà della sezione
    Proprietà delle sezioni
    Icona API
    API
    Icona Calcolo cloud
    Calcolo su cloud
    Modelli scaricabili
    Modelli da scaricare
    Icona della community di Dlubal
    Community di Dlubal
    Icona degli articoli della Knowledge Base
    Knowledge Base
    Webinar online
    Webinar
    Accedi al tuo account

    Registrati all'extranet Dlubal per ottenere il massimo dal software e avere accesso esclusivo ai tuoi dati personali.

    Login Crea account
    Prova gratuita di 90 giorni
    Accedi al tuo account

    Registrati all'extranet Dlubal per ottenere il massimo dal software e avere accesso esclusivo ai tuoi dati personali.

    Login Crea account
    • Prodotti
    • Analisi di strutture intelaiate e tralicci
    • RSTAB 9
    • Carichi e combinazioni
    Icona di RSTAB 9 | Dlubal Software RSTAB 9
    Manuali online
    • Manuale RSTAB 9
    • RFEM 6 / RSTAB 9 | Primi passi
    }
    calculator icon
    Prezzi
    Software di analisi per strutture intelaiate RSTAB 9 | Carichi e combinazioni

    Software di analisi per strutture intelaiate RSTAB 9 | Carichi e combinazioni

    Le combinazioni sono il tuo punto di forza? Allora troverai un alleato pari in RSTAB 9. Utilizza il software di analisi per strutture intelaiate RSTAB per la progettazione di travi, telai o strutture reticolari costituite da acciaio, cemento armato, legno, alluminio o altri materiali.

    Con RSTAB è possibile definire facilmente e rapidamente un modello strutturale e quindi calcolare le forze interne, le deformazioni e le reazioni del vincolo esterno. Pronti per te ci sono add-on di verifica che puoi utilizzare per considerare i requisiti specifici del materiale e della norma.

    RSTAB | Carichi e combinazioni
    Subnavigation
    01
    Cos'è RSTAB?
    02
    Caratteristiche
    03
    Interfaccia
    04
    Modellazione
    05
    Carichi e combinazioni
    06
    Calcolo e output dei risultati
    07
    Interfacce
    08
    Dlubal Center
    09
    Primi passi

    Generazione automatica rapida e semplice di carichi e combinazioni

    Totale voci: 13
    Caratteristica 002012 | Generazione dei carichi da neve
    • Modellazione | Carichi
    • RFEM 6
    • RSTAB 9
      • Eurocode 1
      • CTE
      • ASCE 7

    Generazione di carichi da neve

    Le vostre strutture devono resistere anche alle nevicate? Con l'assistente per i carichi da neve, è possibile generare carichi di neve come carichi lineari o carichi superficiali.

    Sono disponibili le seguenti normative:

    • Unione Europea | Bandiera 1991-1-3 incl. allegati nazionali (Unione Europea)
    • Svizzera | Bandiera SIA 261 (Svizzera)
    • IT-US | Bandiera ASCE 7 (USA)
    • Canada | Bandiera NBC (Canada)
    • Bandiera della Spagna CTE DB-SE-AE (Spagna)
    • Repubblica Popolare Cinese | Bandiera GB 50009 (Cina)
    • India | Bandiera IS 875 (India)
    Caratteristica 002013 | Generazione dei carichi del vento
    • Modellazione | Carichi
    • RFEM 6
    • RSTAB 9
      • Eurocode 1
      • CTE
      • ASCE 7
      • NBC 2015 | NBC 2020

    Generazione di carichi del vento

    Anche i carichi del vento non rappresentano un problema per la vostra pianificazione. È possibile generare automaticamente i carichi del vento come carichi sulle aste o carichi superficiali (RFEM) per i seguenti elementi costruttivi:

    • Pareti verticali
    • Tetti piani
    • Tetti a shed
    • Tetti a due falde / a gronda
    • Pareti verticali con tetto a due falde
    • Pareti verticali con tetto piano / a shed

    Sono disponibili le seguenti norme:

    • Unione Europea | Bandiera EN 1991-1-4 incl. allegati nazionali (Unione Europea)
    • Svizzera | Bandiera SIA 261 (Svizzera)
    • IT-US | Bandiera ASCE 7 (USA)
    • Canada | Bandiera NBC (Canada)
    • Bandiera della Spagna CTE DB-SE-AE (Spagna)
    • Bandiera del Sudafrica SANS 10160 (Sudafrica)
    • Repubblica Popolare Cinese | Bandiera GB 50009 (Cina)
    • Bandiera dell'Italia NTC (Italia)
    Caratteristica 002014 | Generazione di carichi di aste/linee da carichi di superficie
    • Modellazione | Carichi
    • RFEM 6
    • RSTAB 9

    Generazione di carichi di aste/linee da carichi superficiali

    Utilizza tutti i tipi di carico senza alcuna difficoltà. È possibile convertire automaticamente i carichi superficiali in carichi delle aste o carichi lineari (RFEM).
    Nel caso di carichi delle aste da carichi superficiali, è necessario definire un piano tramite nodi d'angolo o selezionare le celle nel grafico. Quindi il resto funziona da solo.

    Caratteristica 002015 | Generazione di carichi delle aste da carichi liberi lineari
    • Modellazione | Carichi
    • RFEM 6
    • RSTAB 9

    Generazione di carichi delle aste da carichi liberi lineari

    Anche per i modelli di aste pure, come le griglie di travi, c'è una funzione utile per te. Qui è possibile definire i carichi liberi delle linee (ad esempio, dai nastri trasportatori) e trasferirli proporzionalmente alle aste.

    Caratteristica 002018 | Norme
    • Modellazione | Carichi
    • RFEM 6
    • RSTAB 9
      • Eurocode 0

    Generazione automatica di combinazioni di carico | Norme

    Con il software Dlubal, pianificate strutture in tutto il mondo in modo sicuro e semplice. Nelle impostazioni di base, scegliete tra una vasta gamma di norme. Inoltre, potete decidere se le combinazioni devono essere generate automaticamente.

    Le seguenti norme sono disponibili:

    • Unione Europea | Bandiera EN 1990 (Unione Europea)
    • Unione Europea | Bandiera EN 1990 | Legno (Unione Europea)
    • Unione Europea | Bandiera EN 1990 | Ponti stradali (Unione Europea)
    • Unione Europea | Bandiera EN 1990 | Gru (Unione Europea)
    • Unione Europea | Bandiera EN 1990 | Geotecnica (Unione Europea)
    • Unione Europea | Bandiera EN 1990 | Base + Legno (Unione Europea)
    • Unione Europea | Bandiera EN 15512 (Unione Europea)
    • IT-US | Bandiera ASCE 7 (USA)
    • IT-US | Bandiera ASCE 7 | Legno (USA)
    • IT-US | Bandiera ASCE 7 | Vetro (USA)
    • IT-US | Bandiera ACI 318 (USA)
    • IT-US | Bandiera IBC (USA)
    • Canada | Bandiera CAN/CSA (Canada)
    • Canada | Bandiera NBC (Canada)
    • Canada | Bandiera NBC | Legno (Canada)
    • Bandiera del Brasile NBR 8681 (Brasile)
    • Bandiera del Brasile NBR 7190-1 | Legno (Brasile)
    • India | Bandiera IS 800 (India)
    • Svizzera | Bandiera SIA 260 (Svizzera)
    • Svizzera | Bandiera SIA 260 | Legno (Svizzera)
    • IT-IT | Bandiera BS 5950 (Regno Unito)
    • Repubblica Popolare Cinese | Bandiera GB 55001 | GB 55002 (Cina)
    • Repubblica Popolare Cinese | Bandiera GB 50009 | GB 50011 (Cina)
    • Repubblica Popolare Cinese | Bandiera GB 50068 | GB 50011 (Cina)
    • Repubblica Popolare Cinese | Bandiera GB 50007 | GB 50011 (Cina)
    • Bandiera della Spagna CTE DB-SE (Spagna)
    • Bandiera del Sudafrica SANS 10160-1 (Sud Africa)
    • Bandiera del Sudafrica SANS 10163-1 | Legno (Sud Africa)
    • Bandiera dell'Italia NTC (Italia)
    • Bandiera dell'Italia NTC | Legno (Italia)
    • Australia | Bandiera AS/NZS 1170.0 (Australia)
    • Russia | Bandiera SP 20.13330 (Russia)
    • Turchia TSC | Acciaio (Turchia)
    • Turchia TSC (Turchia)

    Per la norma europea EN, sono disponibili i seguenti allegati nazionali:

    • De | Bandiera DIN | 2012-08 (Germania)
    • Unione Europea | Bandiera CEN | 2010-04 (Unione Europea)
    • Bulgaria | Bandiera BDS | 2015-02 (Bulgaria)
    • IT-IT | Bandiera BS | 2009-06 (Regno Unito)
    • CS | Bandiera CSN | 2015-05 (Repubblica Ceca)
    • Bandiera di Cipro CYS | 2010-06 (Cipro)
    • Bandiera della Danimarca DS | 2013-05 (Danimarca)
    • Bandiera greca ELOT | 2009-01 (Grecia)
    • Bandiera dell'Estonia EVS | 2010-04 (Estonia)
    • Bandiera dell'Irlanda I.S. | 2010-03 (Irlanda)
    • Bandiera del Lussemburgo ILNAS | 2020-03 (Lussemburgo)
    • Bandiera della Lituania LST | 2012-01 (Lituania)
    • Bandiera della Lettonia LVS | 2015-01 (Lettonia)
    • Bandiera della Malesia MS | 2010-05 (Malesia)
    • Bandiera del Belgio NBN | 2015-07 (Belgio)
    • Bandiera dei Paesi Bassi NEN | 2019-11 (Paesi Bassi)
    • Bandiera della Francia NF | 2011-12 (Francia)
    • Bandiera del Portogallo NP | 2009-12 (Portogallo)
    • Bandiera della Norvegia NS | 2016-05 (Norvegia)
    • Austria | Bandiera ÖNORM | 2013-03 (Austria)
    • Bandiera della Polonia PN | 2010-09 (Polonia)
    • Bandiera della Finlandia SFS | 2010-09 (Finlandia)
    • Bandiera della Slovenia SIST | 2010-09 (Slovenia)
    • Bandiera della Romania SR | 2009-10 (Romania)
    • Bandiera di Singapore SS | 2012-06 (Singapore)
    • Bandiera della Svezia SS | 2019-01 (Svezia)
    • Bandiera della Slovacchia STN | 2010-11 (Slovacchia)
    • Bandiera della Bielorussia TKP | 2011-11 (Bielorussia)
    • Bandiera della Spagna UNE | 2019-04 (Spagna)
    • Bandiera dell'Italia UNI | 2010-10 (Italia)
    Creazione automatica di casi di carico e combinazioni in una finestra chiara
    • Modellazione | Carichi
    • RFEM 6
    • RSTAB 9

    Casi e combinazioni di carico

    Per assicurarti che le tue strutture possano sopportare tutti i carichi, dai un'occhiata alla finestra di dialogo "Casi e combinazioni di carico". Qui è possibile creare e gestire i casi di carico. Inoltre, qui è anche possibile generare combinazioni di azioni e di carico e situazioni di progetto. È possibile assegnare le categorie di azione della norma selezionata ai singoli casi di carico. Se sono stati assegnati più carichi a una categoria di azione, questi possono agire simultaneamente o alternativamente (ad esempio, vento da sinistra o vento da destra).

    Caratteristica 002020 | Espressioni di combinazione
    • Modellazione | Carichi
    • RFEM 6
    • RSTAB 9

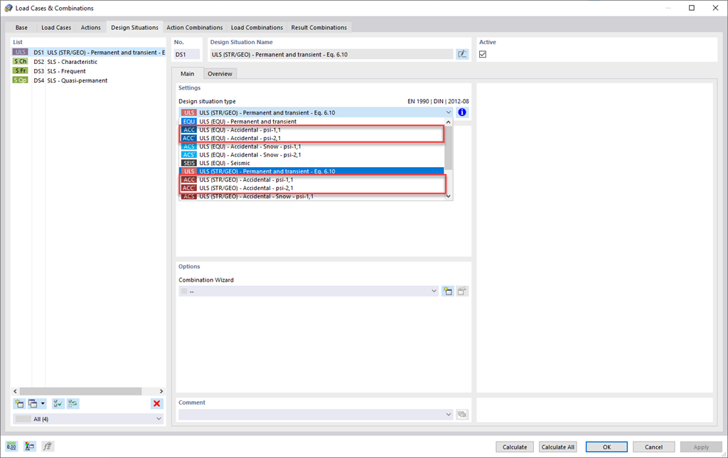
    Espressioni di combinazione

    Per la combinazione di azioni, sei nel posto giusto. Se si utilizzano allo stato limite ultimo e di esercizio, è possibile selezionare varie situazioni di progetto secondo la norma (ad esempio, SLU (STR/GEO) - permanente/transitorio, SLE - quasi-permanente e altre). Facoltativamente, è anche possibile integrare le imperfezioni nella combinazione e determinare i casi di carico che non dovrebbero essere combinati con altri casi di carico (ad esempio, il carico di costruzione per la copertura non è combinato con il carico da neve).

    Caratteristica 002021 | Situazione di progetto accidentale (ad esempio, pianura della Germania settentrionale)
    • Modellazione | Carichi
    • RFEM 6

    Situazione di progetto eccezionale

    Anche le tue strutture devono resistere a condizioni insolite? Quindi, selezionare la situazione di progetto 'Accidentale'. Qui, le azioni accidentali come terremoti, carichi di esplosione, collisioni e molte altre, sono considerate automaticamente. Inoltre, è anche possibile selezionare la situazione di progetto 'Neve eccezionale' per considerare automaticamente la 'pianura della Germania settentrionale' quando si applicano le norme tedesche.

    Caratteristica 002023 | Combinazioni di azioni
    • Modellazione | Carichi
    • RFEM 6

    Combinazioni di azioni

    Vuoi combinare le azioni? Utilizza questa funzionalità. Qui, le azioni vengono automaticamente sovrapposte in base alle espressioni di combinazione e quindi visualizzate come "combinazioni di azioni". Puoi definire quali combinazioni di azioni verranno utilizzate per la generazione di combinazioni di carico o risultato. In base alle combinazioni di azioni create, puoi stimare l'impatto delle espressioni di combinazione sul numero di combinazioni.

    Caratteristica 002024 | Combinazioni di carico
    • Modellazione | Carichi
    • RFEM 6

    Combinazioni di carico

    RFEM 6 offre una vasta gamma di funzioni utili ed efficienti per lavorare con combinazioni di carico. È possibile sommare i casi di carico inclusi nelle combinazioni di carico e quindi calcolarli in considerazione dei fattori corrispondenti (coefficienti di sicurezza parziale e di combinazione, coefficienti relativi alle classi di conseguenza, ecc.). Genera automaticamente le combinazioni di carico in conformità con le espressioni di combinazione della norma. È possibile eseguire il calcolo secondo l'analisi statica lineare, l'analisi del secondo ordine o l'analisi a grandi spostamenti, nonché per l'analisi post-critica. Opzionalmente, è possibile definire se le forze interne devono essere correlate alla struttura deformata o non deformata.

    Caratteristica 002025 | Combinazioni di risultati
    • Risultati
    • RFEM 6

    Combinazioni di risultati

    Affidati a RFEM 6 anche nel caso di combinazioni di risultati. Innanzitutto, è possibile calcolare i casi di carico contenuti nelle combinazioni di risultati. Di seguito i risultati verranno sovrapposti prendendo in considerazione i corrispondenti coefficienti. Nelle combinazioni dei risultati, è possibile sovrapporre i risultati di casi di carico, combinazioni di carico e altre combinazioni di risultati. Le forze interne sono sommate per impostazione predefinita. Tuttavia, hai la possibilità di un'addizione quadrata, che è rilevante per l'analisi dinamica.

    Zuordnung der Bemessungssituationen zu den Kombinationsregeln
    • Modellazione | Strutture
    • RFEM 6

    Modifica delle rigidezze/Considerazione delle deformazioni iniziali

    Non perdere di vista le rigidezze e gli spostamenti generalizzati iniziali. Nei singoli casi o combinazioni di carico, è possibile modificare le rigidezze dei materiali, delle sezioni trasversali, dei vincoli esterni dei nodi, delle linee e delle superfici e dei vincoli interni delle aste e delle linee per tutte o per le aste selezionate. È anche possibile considerare gli spostamenti generalizzati iniziali da altri casi di carico o combinazioni di carico.

    Webshop

    Configura il tuo pacchetto di programmi individuale e scopri tutti i prezzi online!

    • Famiglia RFEM
    • Famiglia RSTAB
    Vai al webshop

    Calcola il tuo prezzo

    3.750,00 USD
    +670,00 USD
    programma di calcolo per strutture intelaiate
    Importo totale 4.420,00 USD
    Software di analisi e progettazione strutturale
    Dlubal Software Srl

    Via Laura Bassi Veratti, 11/2D
    40137 Bologna
    Italia

    +39 051 95 25 443 [email protected]
    Dlubal Software GmbH

    Am Zellweg 2
    93464 Tiefenbach
    Germania

    +49 9673 9203-0 [email protected]
    Soluzioni
    • Struttura in calcestruzzo armato
    • Strutture in acciaio
    • Strutture in legno
    • Giunti acciaio
    Prodotti
    • RFEM 6
    • RSTAB 9
    • RSECTION 1
    • RWIND 3
    Assistenza tecnica
    • Domande frequenti (FAQ)
    • Fai una domanda
    • Mappe per carico da neve, le velocità del vento e le zone sismiche.
    • Contatta il nostro ufficio vendite
    News
    • Iscrizione alla Newsletter
    • Ultime notizie
    • Panoramica eventi
    • Corso di formazione online
    Risorse
    • Versione trial completa gratuita
    • Invia il tuo progetto
    • Progetti clienti
    • Manuali online
    Unisciti a Dlubal
    Comunità Dlubal YouTube Facebook Pinterest TikTok Instagram
    © 2001-2026 Dlubal Software Srl | Tutti i diritti riservati
    Note legali
    Chi siamo
    Sitemap
    Lingua
    • Deutsch
    • English
    • Français
    • Español
    • Português
    • Italiano
    • Česky
    • Polski
    • Pусский
    • 中文(简体)